Artikelstammdaten
Inhalt
Artikelstamm

Der Artikelstamm ist im 

tungtungKategorie | Name | Beschreibung |
|---|---|---|
Stammdaten | MasterData.Item | Artikelstamm |
Titelleiste

In der Titelleiste werden, von links beginnend, das Symbol des Fensters, der Fenstername und – bei konfigurierbaren Fenstern – die Layoutnummer angezeigt.
Beispiel: *Layout 0 besagt, dass in der aktuellen Arbeitsgruppe für das Fenster Artikelstamm das Layout 0 verwendet wird.
Symbolleiste
In der Symbolleiste wird für jede Funktion, die im Fenster zur Verfügung steht, ein Symbol zur direkten Anwahl der Funktion (Funktionssymbol) oder ein Symbol für ein PullDown - Menü (Befehlsliste) angezeigt, aus dem der gewünschte Befehl ausgewählt werden kann.
Funktionssymbole
Wenn der Mauszeiger über ein Funktionssymbol geführt wird, wird ein Tooltip mit dem der Name der Funktion angezeigt. – Wenn die Funktion auch durch ein Tastaturkürzel ausgeführt werden kann, wird auch das Tastaturkürzel im Tooltip angezeigt.

Symbol | Tastenkürzel | Tooltip | Beschreibung |
|---|---|---|---|
[ Strg ] [ N ] | Neu | Mit Neu wird das Fenster in den Status für die Anlage eines neuen Datensatzes versetzt, so dass eine Artikelneuanlage erfolgen kann. | |
| [ Strg ] [ Einf ] | Kopieren |
|
| [ Strg ] [ Entf ] | Löschen |
|
| [ Strg ] [ S ] | Speichern |
|
| [ F10 ] | Suchen |
|
| EAN-Nummer erstellen | Generiert die 13-Stellige EAN-Nummer Grundlagen-Einstellungen zu EAN-Nummern Für diese Funktion relevant sind folgende Einstellungen im Grundlagen Manager (Grundlagen - Grundlagen Manager - Menüpunkt Artikelstamm - Unterpunkt EAN-Nummer): EAN-Konstante: Hier wird das eigene konstante Präfix für die eigenen EAN-Nummern eingetragen. Wird hier z.b. 9120084 eingetragen, dann beginnen alle automatisch generierten EAN-Nummern mit der Ziffernfolge 9120084. EAN-Nummer auf 13 Stellen auffüllen: Ist dies aktiviert, wird beim Betätigen von "EAN-Nummer erstellen" die Konstante hergenommen und mit der ersten freien Ziffernfolge aus einem im Hintergrund abgespeicherten Nummernkreis vergeben und auf 13 Stellen aufgefüllt. EAN-Nummer auf Gültigkeit prüfen: Ist dieser Haken aktiviert, dann wird die EAN-Nummer wie folgt aufgebaut: Konstante + Auffüllung auf 12 Stellen + Errechnete Prüfziffer. EAN-Nummern sind eindeutig: Ist dieser Haken aktiviert, dann wird beim Generieren eine EAN-Nummer geprüft, ob diese bereits im System vorhanden ist. Ist dies der Fall muss eine neue EAN-Nummer generiert werden. | |
| Sonderfunktionen | Sonderfunktionen werden unter Befehlslisten (PullDown - Menüs) genauer beschrieben. | |
| [ Strg ] [ A ] | Alle Datensätze selektieren | Selektiert alle Datensätze und zeigt den ersten Datensatz an. |
| Kein Kürzel | Abfrage bedingung | Durch Mausklick auf das SQL-Symbol |
| [ Strg ] [ F ] | Wechselt zum ersten Datensatz. | |
| [ Strg ] [ G ] | Wechselt zum vorherigen Datensatz. | |
| [ Strg ] [ H ] | Wechselt zum nächsten Datensatz. | |
| [ Strg ] [ L ] | Wechselt zum letzten Datensatz. | |
| [ Strg ] [ P ] | Mit der Listfeldfunktion des Symboles Drucken kann die Befehlsliste der möglichen Ausdrucke geöffnet und daraus die gewünschte Liste gedruckt werden. |
Hauptfenster
Im Hauptfenster werden die Basisstammdaten verwaltet.
Feldbezeichnung | Erklärung |
|---|---|
Artikel-Nr. | Artikel-Nr. ist ein alfa-numerischer Wert, der einen Datensatz im Artikelstamm eindeutig identifiziert und als Such- oder Sortierkriterium verwendet werden kann. In bestehenden Datensätzen kann das Feld Artikel-Nr. nicht mehr verändert werden. |
Artikelart | Die Artikelart ermöglicht die Zuordnung eines Kriteriums zu jedem Artikel, das in Angebote/Aufträge Auswertung, Auswertungen Nachkalkulation sowie in Jahres Soll/Ist Plan Artikelart eine Betrachtung nach der zugeordneten Artikelart ermöglicht. In POLLEX-LC TaskCenter sind verschiedene Artikelarten definiert, von denen jeweils eine einem Artikel zugeordnet werden muss. Mit [ F3 ] oder F Fremdleistung Beispiel: Leistungen durch Drittfirmen L Lohn Beispiel: Stundenlohn Technik M Material Beispiel: Bohrmaschine P Provision Beispiel: diverse Fremdprovisionen |
Suchbezeichnung | Nachdem der Name 1 und der Ort eingetragen oder verändert worden sind, schlägt das System eine Suchbezeichnung (bestehend aus Name 1 und Ort) vor.
|
Artikeldaten | Erklärung |
Bezeichnung1 | Die in Bezeichnung 1 eingegebene Artikelbezeichnung kann auf allen Dokumenten ausgedruckt werden. Das Prozentzeichen % dient als Platzhalter. Wenn im Eingabefeld Bezeichnung 1 die Artikel Nr. genau eingegeben wird, kann mit [ STRG ] [ R ] (Schnellsuche/Nummer) der Datensatz direkt aus der Datenbank selektiert und dargestellt werden. Wenn die Artikelnummer alphanumerisch ist, muß die Groß- und Kleinschreibung berücksichtigt werden. [ STRG ] [ R ] – Auswahl eines Artikels auf Grundlage der EAN-Nummer. Funktion ist nur gegeben, wenn in Grundlagen Programmsteuerung Steuerung Artikelnummer = EAN-Nummer aktiviert ist. |
Bezeichnung2 | Die in Bezeichnung 2 eingegebene Artikelbezeichnung kann auf allen Dokumenten ausgedruckt werden. Der Ausdruck ist jedoch nicht zwingend. |
Bezeichnung3 | Die in Bezeichnung 3 eingegebene Artikelbezeichnung kann auf allen Dokumenten ausgedruckt werden. Der Ausdruck ist jedoch nicht zwingend. |
Artikelhauptgruppe | |
Artikelsortiment | |
Artikelgruppe | |
Artikelreihe | |
Mengeneinheiten | Erklärung |
Lagerführung in | Artikel-Nr. ist ein alfa-numerischer Wert, der einen Datensatz im Artikelstamm eindeutig identifiziert und als Such- oder Sortierkriterium verwendet werden kann. In bestehenden Datensätzen kann das Feld Artikel-Nr. nicht mehr verändert werden. |
Preiseinheiten Lager | Das Eingabefeld Preiseinh. Lager besteht aus zwei Teilen, wobei im ersten Teil durch den Benutzer der Code für die Preiseinheit eingegeben werden kann. Beim Verlassen des Preiscode-Feldes zeigt POLLEX-LC TaskCenter automatisch die zu diesem Preiscode gehörende Preiseinheit im zweiten Teil des Eingabefeldes an. Die Preiseinheit bezieht sich auf den Verkaufspreis (VK excl.) und drückt aus, für wieviele Stück der Lagerführung in der angegebene Verkaufspreis gilt.Beispiel: Bei einer PE Lager von 1000 und einem VK excl. von 100 und einer Lagerführung in Stück beträgt der Stückpreis 0,10. |
Lieferung in | Lagerführung in ist jene Mengeneinheit, in der die Lagerführung in der Artikelkartei und alle Statistikauswertungen zum Artikel erfolgen. Die Mengeneinheit Lager wird im Artikelstamm Artikelstamm Bearbeiten in Lagerführung in festgelegt. In Mengeneinheit Lager werden durch POLLEX-LC TaskCenter Automatisch verschiedene Verkaufs-Mengeneinheiten zu einheitlichen Lagerführungs- und Statistik-Mengeneinheiten zusammengeführt. Als Vorschlagswert für Mengeneinheit Verkauf wird jeweils die Lagerführung in verwendet. |
Lager | In Lager kann die Lagernummer eingegeben werden, wo sich der Artikel standardmäßig befinden soll. |
Verkaufspreis in | Verkaufspreis in ist jene Mengeneinheit, in der ein Artikel verkauft werden soll. Da ein Artikel in mehreren Mengeneinheiten verkauft werden kann, wird über Faktoren gesteuert, die Möglichkeit geboten, je Artikel beliebig viele Verkaufspreis in führen zu können. Jeder Verkaufspreis in können eigene Verkaufspreise (Verkaufspreisklasse 1 bis 5) zugeordnet werden. Wird keine Verkaufspreis in angelegt, so wird automatisch die Lagerführung in als Verkaufspreis in verwendet. |
Grundpreis in | In Grundpreis in kann aus dem Listfeld eine der Abweichenden Verkaufsmengeneinheiten ausgewählt werden um mit dieser Mengeneinheit die Grundpreisauszeichnung auf den Artikeletiketten drucken zu können. |
Dispokennzeichen | In Dispokennzeichen kann ein Kürzel über die Disposition des Artikels gespeichert werden. Das gewünschte Kürzel kann direkt eingegeben oder aus dem Listfeld ausgewählt werden. Zur Neuanlage eines Kürzels kann. |
Listkennzeichen | In Listkennzeichen kann ein Kürzel über die Disposition des Artikels gespeichert werden. Das gewünschte Kürzel kann direkt eingegeben oder aus dem Listfeld ausgewählt werden. Zur Neuanlage eines Kürzels kann. |
Hersteller | In Hersteller kann mit [ F3 ] oder |
Hersteller Art. Nr. | In Hersteller Art. Nr. kann die Artikelnummer des Herstellers mitgeführt werden. |
EAN-Nummer | In EAN-Nummer wird die eigene EAN-Nummer für den Barcode gespeichert. |
Gesamtbestand | Bei Erfassung eines Artikeldatensatzes kann in Gesamtbest. der Anfangsbestand des Artikels auf einem bestimmten Lager eingegeben werden. In existierenden Artikeldatensätzen kann Gesamtbestand durch den Benutzer nicht mehr geändert werden, da Gesamtbest. als Resultat der Lagerbewegungen durch POLLEX-LC TaskCenter automatisch ermittelt und in Gesamtbestand angezeigt wird. |
| Maximaler Rabatt für Verkaufspreisunterschreitung | Wird hier ein Rabattsatz eingetragen, so kann der Nettopreis (nach Preisfindung) nur mehr bis zu diesem Prozentsatz weiter rabattiert werden. Der in der Preisfindung ermittelte Nettopreis wird in der Spalte VK_PREIS_PF zwischengespeichert, um mehrmaliges Rabattieren abfangen zu können. Dies wird in folgenden Fenstern angewendet: Angebote/Aufträge, Lieferscheine, Rechnungen, Warenkorb, Artikelergebnis, Mehrstufige Verkaufskondition zu Positionen, Dokumentenposition Kalkulation Über ein eigenes Benutzerrecht kann gesteuert werden, ob der maximale Rabatt doch noch überschritten werden darf. |
Datensätze neu anlegen
Mit dem Symbol 
Es werden dabei durch das System folgende Funktionen ausgeführt:
Sperre aller anderen Fenster
Sofort nach dem Betätigen des Symbols 

Solange das Symbol 

Leeren aller Datenfelder
Alle zum Zeitpunkt der Neuanlage eventuell befüllten Datenfelder des Fensters werden geleert.
Vorschlag Artikelnummer
Entsprechend der Einstellungen in den Programmgrundlagen wird eine Artikelnummer für den neuen Artikel vorgeschlagen oder das Feld Artikelnummer ist LEER.
Der Cursor wird durch das System in das Feld Artikelnummer gesetzt.
Es kann durch den Benutzer eine neue Artikelnummer vergeben oder die vorgeschlagene Artikelnummer verwendet werden. Wenn andere als die durch das System vorgeschlagene Nummer verwendet wird, sollte es ein klares System geben, nach dem die Artikelnummern vergeben werden.
Das System sichert aber auf jeden Fall die Eindeutigkeit der Artikelnummern.
Wenn das Feld Artikelnummer verlassen wird und die Artikelnummer bereits existiert wird Meldung geöffnet:

Mit OK wird Meldung geschlossen und der Cursor wieder in das Feld Artikelnummer gesetzt.
Bei freier Artikelnummernvergabe können die Artikelnummern alpahnummerisch vergeben werden.
Beim Vorschlag durch das System werden fortlaufende, nummerische Artikelnummern vergeben.
In der Praxis sind „sprechende" Artikelnummern nicht erforderlich, da es genügend andere Felder im Artikelstamm gibt, in denen eine „sprechende" Artikelnummer verwaltet werden kann (z.B. Suchbezeichnung). Die Suche selbst, kann nach verschiedensten Feldern im Artikelstamm erfolgen.
Zur Schaffung „sprechender" Suchbezeichnungen kann der POLLEX-LC TaskCenter Feldkonfigurator verwendet werden, der beim Speichern in bestimmte Felder (z.B: Suchbezeichnung) einen Wert übernimmt, der aus Teilen anderer Felder bestehen kann.
Beispiel: Die Suchbezeichnung soll gebildet werden aus der Nummer der Artikelhauptgruppe, den ersten 3 Zeichen des Herstellernamens und aus den ersten 10 Zeichen der Artikelbezeichnung1.
Übernahme der Vorgabewerte
Bei der Erstellung von Layouts können zu Datenfeldern (mit Einfachwerten) Vorgabewerte und zu Kontrollkästchen Voreinstellungen (aktiviert, deaktiviert, neutral) gespeichert werden.
Diese Vorgabewerte und Voreinstellungen werden aus dem Layout in den neuen Datensatz übernommen.
Pflichtfelder
In jedem Fenster kann es Eingabefelder geben, für die entweder durch das System eine Eingabepflicht vorgegeben ist (damit ein Datensatz immer datentechnisch vollständig ist) oder für die im Layout eine Eingabepflicht definiert wurde (Eigenschaft: Pflichteingabefeld).
Pflichteingabefelder sind durch einen senkrechten, roten Strich am linken Rand des Eingabefeldes erkennbar.
Wenn beim Speichern in einem Pflichtfeld noch keine Eingabe besteht, wird folgende Systemmeldung direkt beim Pflichtfeld, bei dem die Eingabe fehlt, angezeigt. Die Systemmeldung wird nach einigen Sekunden von selbst geschlossen.
Der Datensatz kann daher ohne Eingabe in allen Pflichteingabefeldern nicht gespeichert werden.

Datensätze kopieren
Neue Artikel können durch Kopieren aus bereits gespeicherten Artikeln erstellt werden.
Nach Auswahl des Artikels, der als Kopiervorlage dienen soll kann mit dem Symbol 
In Artikel kopieren sind die neue Artikelnummer (eigene Artikelnummer) und die Bestellnummer (Lieferantenartikelnummer) des neuen Artikels einzugeben.

Datensätze Löschen
Mit dem Symbol 
Artikel, die in Lieferantenbestellungen, offenen Angebote, offene Aufträgen oder offenen Lieferscheinen vorkommen, können nicht gelöscht werden.
Hinweis: Artikel sollten grundsätzlich nicht gelöscht sondern nur inaktiv gesetzt werden, da es für historische Auswertungen oder künftige Kontakte immer interessant sein kann, die gespeicherten Artikeldaten verfügbar zu haben. Inaktive Artikel können aus der Artikelsuche ausgeschlossen werden, so dass sie das bestehende System nicht behindern.
Vor dem tatsächlichen Löschen wird das Fenster Meldung geöffnet.

Mit Ja wird der selektierte Datensatz gelöscht.
Mit Nein wird das Meldungsfenster geschlossen, ohne den Datensatz zu löschen.
Neue oder geänderte Datensätze Speichern
Mit dem Symbol 
Wenn Pflichteingabefelder nicht befüllt sind, wird das Speichern so lange abgelehnt, bis in allen Pflichteingabefeldern Eingaben erfolgt sind.
Artikelkriterien
Es werden 4 parallel oder hierarchisch verwendbare Felder für Artikelkriterien geführt.
Die Systembezeichnungen für die verschiedenen Artikelkriterien sind:
- Artikelhauptgruppe
- Artikelsortiment
- Artikelgruppe
- Artikelreihe
Bei der Neuanlage von Artikeln werden von POLLEX-LC als Nummer 0 und als Bezeichnung *** vorgeschlagen. *** kann mit 'Diverse' gleichgesetzt werden, was bedeutet, dass keine spezifische Zuordnung erfolgen soll.
Artikelhierarchie „Bottom-Up"
Wenn in der Systemsteuerung die Verwendung der Artikelhierarchie aktiviert ist, ist im Artikelstamm zur Zuordnung der Artikelkriterien nur die Artikelreihe auszuwählen. Im Fall der Verwendung mit Artikelhierarchie sind die darüber liegenden Ebenen durch die vergebene Hierarchie bekannt und werden durch das Programm befüllt.
Es ist in dieser Einstellung nur das Feld „Artikelreihe" editierbar. Die Herstellung der Hierarchie erfolgt über eine eigene View in der Datenbank.
Artikelhierarchie „Top-Down"
Über einen neuen Grundlagenschalter "Top-Down Kriterieneingabe" im Bereich des Artikelstamms kann nun eine hierarchische Eingabe von Hauptgruppe, Sortiment, Gruppe und Reihe erfolgen.
Die Eingabe erfolgt dabei immer von Oben (Hauptgruppe) nach Unten (Reihe). Es werden in den darunterliegenden Ebenen nur jeweils zur zuvor erfolgten Auswahl passende Werte angezeigt.
Die Pflege der Hierarchie selbst (also welche Sortimente gehören zu welchen Hauptgruppen) erfolgt in Grundlagen - Vorgabewerte - Artikelkriterien
Sonderfunktionen
Vorschlagsartikel
Mit der Funktion Vorschlagsartikel können zu einem Artikel beliebig viele andere Artikel aus dem Artikelstamm zugeordnet werden. Die zu einem Artikel gespeicherten Vorschlagsartikel können durch sachliche Zuordnungen weiter strukturiert werden, so dass eine einfache und schnelle Auswahl bestimmter Gruppen von Vorschlagsartikeln erfolgen kann.
Beispiele:
Reparaturverwaltung: In der Reparaturverwaltung können zu einem Gerät (= Artikel) die passenden, bzw. erlaubten Ersatzteile durch Vorschlagsartikel spezifiziert werden. – In der Reparaturabwicklung selbst erhalten die Techniker dann die Ersatzteillisten genau zu dem zu reparierenden Artikel angezeigt und können Ersatzteile aus dieser Ansicht direkt in den Reparaturauftrag übernehmen.
Cross – Selling: In der Kundenberatung oder im WebShop können zu einem Artikel die Vorschlagsartikel angezeigt werden, die ein Kunde zu einem gewählten Artikel noch kaufen könnte (z.B. Speicher für Digitalkameras).

Symbol | Tastenkürzel | Tooltip | Beschreibung |
|---|---|---|---|
| [ Strg ] [ N ] | Neu | Mit Neu wird das Fenster in den Status für die Anlage eines neuen Datensatzes versetzt, so dass eine Artikelneuanlage erfolgen kann. |
| [Strg] [C] | Kopieren | |
| [ Strg ] [ Entf ] | Löschen |
|
| [ Strg ] [ S ] | Speichern | Speichert neue und geänderte Werte |
| [F5] | Aktualisieren |
Feldbezeichnung | Erklärung |
|---|---|
Zuordnung | |
| |
| |
Sollzeit Minuten | |
Max. Wareneinsatz EUR | POLLEX-LC TaskCenter |
Tabellenspalten: | Erklärung |
Artikelnummer | Artikelnummer aus Artikelstamm |
Bezeichnung 1 | Bezeichnung1 aus Artikelstamm |
Bezeichnung 2 | Bezeichnung2 aus Artikelstamm |
MEH | Mengeneinheit zb. (STK,KG,PAL) |
Zuordnung | |
STATISTIK 1- 10 | |
Vorschlagsmenge | Menge des Zugeordneten Artikels |
Seriennummernpflicht | Gibt an ob der Artikel Seriennummernpflichtig ist |
Mitarbeiterzertifizierung

Symbol | Tastenkürzel | Tooltip | Beschreibung |
|---|---|---|---|
| [ Strg ] [ N ] | Neu | Mit Neu wird das Fenster in den Status für die Anlage eines neuen Datensatzes versetzt, so dass eine Artikelneuanlage erfolgen kann. |
| [ Strg ] [ Entf ] | Löschen |
|
| [ Strg ] [ S ] | Speichern | Speichert neue und geänderte Werte |
Tabellenspalten: | Erklärung |
Artikelnummer | Artikelnummer aus Artikelstamm |
Mitarbeiternummer | Mitarbeiternummer aus Personalstamm |
Mitarbeitername | Mitarbeitername aus Personalstamm |
Vorarbeiten | Das Häkchen zeigt die Zertifizierung des Mitarbeiters für diesen Arbeitsabschnitt an. |
Reparieren | Das Häkchen zeigt die Zertifizierung des Mitarbeiters für diesen Arbeitsabschnitt an. |
Testen | Das Häkchen zeigt die Zertifizierung des Mitarbeiters für diesen Arbeitsabschnitt an. |
Baugruppendefinition

Symbol | Tastenkürzel | Tooltip | Beschreibung |
|---|---|---|---|
| [ Strg ] [ S ] | Speichern | Speichert die aktuelle Baugruppendefinition. Wird eine Baugruppendefinition verändert und gespeichert, so wird nun eine Rückfrage "Baugruppenpreise jetzt aktualisieren?" angezeigt. Mit "Ja" wird das Fenster zur Aktualisierung der Baugruppenpreise der gewählten Baugruppe angezeigt und die Baugruppenpreise können neu berechnet werden. Mit "Nein" werden die Baugruppenpreise im Artikelstamm nicht neu berechnet. Die Art der Berechnung der Baugruppenpreise ist abhängig von der gewählten Berechnungsmethode:
Wenn hier "Summe der letzten Einkaufspreise" oder "Summe der Kalkulationspreise" gewählt ist, dann werden die mittleren Preise der Baugruppe nur beim Produktionsausweis neu berechnet. |
| Speichern unter | Hier kann eine Artikelnummer eingetragen werden, zu welcher die Baugruppendefinition eingetragen wird. Eine eventuell für diese Artikelnummer bereits bestehende Baugruppendefinition wird gelöscht. | |
| Kopieren aus Baugruppen-Definition |
Durch auswählen einer Baugruppe im Fenster Positionen kopieren können die darin enthaltenen Positionen kopiert werden. Mit den Kontrollkästchen kann gesteuert werden, welche Karteikarten der Baugruppendefinition übernommen werden sollen. | |
| Öffnet das Fenster „Drucken Baugruppe" für den Druck der Baugruppendefinition | ||
| Nach oben | Verschiebt die aktuell markierte Zeile nach oben | |
| Nach unten | Verschiebt die aktuell markierte Zeile nach unten | |
| Neu nummerieren | Speichert die Änderungen und nummeriert die Positionsnummern in der aktuell gewählten Tabelle von 1 beginnend neu durch. |
Feldbezeichnung | Erklärung |
|---|---|
Vorkalkulation | Ist zu Baugruppenpreisen angehakt, wird die Vorkalkulation auf Basis von Baugruppenpreisen durchgeführt. |
Vorkalkulation | Ist zu Einzelpreisen angehakt, wird die Vorkalkulation auf Basis von Einzelpreisen durchgeführt. |
| Zeigt an ob die Baugruppe technisch freigegeben ist und kann danach in die Produktion übergeleitet werden. |
Letzte Änderung | In Letzte Änderung wird angezeigt, welcher Benutzer als Letzter eine Änderung der Baugruppe vorgenommen hat. |
Preiseinheit | In Preiseinheit wird angezeigt, für welche Menge der Baugruppe definiert werden muss. Die Preiseinheit kann im Kopfteil des Artikelstammes in Preiseinheit Lager verändert werden. |
Art | Zeigt die Kostenart an (ZB. Material, Lohn/ Sonstige, Produktionskosten oder Summe der Kosten |
Einkauf | Einkaufspreis der Kostenart |
Verkauf | Verkaufspreis der Kostenart |
DB-Betrag | Deckungsbeitrag in Währung (€) |
DB-Prozent | Deckungsbeitrag in Prozent |
Karteikarten der Baugruppendefinition
Allgemein
Für alle Registerkarten im Fenster Baugruppendefinition gilt.
Durch „Rechtsklick" in den freien Tabellenbereich öffnet das Kontextmenü indem folgende Bearbeitungsmöglichkeiten zur Verfügung stehen.

Symbol | Tastenkürzel | Tooltip | Beschreibung |
|---|---|---|---|
| [ Strg ] [ N ] | Neu | Mit Neu wird das Fenster in den Status für die Anlage eines neuen Datensatzes versetzt, so dass eine Artikelneuanlage erfolgen kann. |
| [ Strg ] [ Entf ] | Löschen |
|
| Pos. Nr. neu nummerieren | Nach Auswahl von Pos. Nr. neu nummerieren können die Positionsnummern neu vergeben werden. |
Material

Symbol | Tastenkürzel | Tooltip | Beschreibung |
|---|---|---|---|
| [ Strg ] [ N ] | Neu | Mit Neu wird das Fenster in den Status für die Anlage eines neuen Datensatzes versetzt, so dass eine Artikelneuanlage erfolgen kann. |
| [ Strg ] [ Entf ] | Löschen |
|
| Pos. Nr. neu nummerieren | Nach Auswahl von Pos. Nr. neu nummerieren können die Positionsnummern neu vergeben werden. |
Die Verwaltung des Materials erfolgt mit Hilfe eines Kontextmenüs.
Wenn der Cursor im Tabellenbereich der Registerkarte Material positioniert ist, kann mit der rechten Maustaste oder mit [ Kontext ] das Kontextmenü geöffnet werden, in dem die Befehle Neu, Löschen und Pos. Nr. neu nummerieren zur Verfügung stehen.
Tabellenspalten: | |
Pos. Nr. | In Pos. Nr. wird angezeigt aus wie vielen Positionen sich die Baugruppe zusammen setzt. |
Artikelnummer | In Artikelnummer werden alle Artikelnummern der Einzelartikel einer Baugruppe angezeigt. Mit Symbol [ F3 ] oder |
Bezeichnung 1 | In Bezeichnung 1 wird die Bezeichnung 1 der Einzelartikel einer Baugruppe angezeigt. |
Bezeichnung 2 | In Bezeichnung 2 wird die Bezeichnung 2 der Einzelartikel einer Baugruppe angezeigt. |
Preiseinheit | Preiseinheit aus dem Artikelstamm. |
Mengeneinheit | Mengeneinheit in der der Artikel angelegt ist |
Menge | Zeigt an wie viel Stück für eine Baugruppe benötigt werden. |
BG | BG zeigt an, dass ein Baugruppenartikel in die gewählte Baugruppe eingefügt wird. |
Tech. OK | |
EK lt. PB | Einkaufspreis des Einzelartikel laut Preisbasis aus dem Artikelstamm |
Referenz | |
Varianten | |
Suchbezeichnung | Bei der Artikelanlage vergebene Suchbezeichnung aus Artikelstamm |
| Arbeitsgang Nr. | Nummer des zugeordneten Arbeitsganges |
| Arbeitsgang | Name des zugeordneten Arbeitsganges |
| Verbrauchslager | Hier kann eine Lagernummer angegeben werden, welche dann bei der Verbrauchsbuchung im Produktionsausweis IMMER als Verbrauchslager vorgeschlagen wird - auch bei Fremdfertigungen. Dies eignet sich für Artikel mit der Eigenschaft "Ohne Produktionslagerumbuchung". Der vorgeschlagene Abbuchungslagerort wird über den Default-Lagerort des Artikels am eingetragenen Verbrauchslager ermittelt. Hat das Verbrauchslager keine Lagerorte, so muss kein Default-Lagerort im Artikelstamm hinterlegt werden. |
Lohn / Sonstiges

Tabellenspalten: | |
Pos. Nr. | In Pos. Nr. wird die Positionsnummer angezeigt. |
Artikelnummer | In Artikelnummer wird die Artikelnummer eines Artikels der Artikelart D, F, L und P angezeigt. Mit Symbol [ F3 ] oder |
Bezeichnung 1 | In Bezeichnung 1 wird die Bezeichnung 1 des Artikels aus dem Artikelstamm angezeigt. |
Bezeichnung 2 | In Bezeichnung 2 wird die Bezeichnung 2 des Artikels aus dem Artikelstamm angezeigt. |
Preiseinheit | In Preiseinheit wird angezeigt, für welche Preiseinheit der Artikel angelegt wurde. |
Mengeneinheit | In ME wird die Mengeneinheit des Artikels aus Artikelstamm – Bearbeiten Lagerführung in angezeigt. |
Menge | In Menge kann die Menge des Artikels, die für diesen Baugruppen-Artikel benötigt wird, angezeigt. |
BG | BG zeigt an, dass ein Baugruppenartikel in die gewählte Baugruppe eingefügt wird. |
Tech. OK | |
EK lt. PB | Einkaufspreis des Einzelartikel laut Preisbasis aus dem Artikelstamm |
Produktionskostenstellen

Tabellenspalten: | |
Pos. Nr. | In Pos. Nr. wird angezeigt aus wie vielen Positionen sich die Produktionskostenstelle zusammen setzt. |
Nummer | Die in „Produktionskostenstellen und Kapazitäten" zugeordnete Nummer |
Name | Der in „Produktionskostenstellen und Kapazitäten" zugeordnete Name (zb. Drehmaschine) |
Kostenstelle | |
ZEH | Zeiteinheit (Std, Min) |
Menge | Angegebene Menge in Abhängigkeit der Zeiteinheit |
| Fix | Ist eine eingetragene Kostenstelle mit "Fix" markiert, so ist die Durchlaufzeit dieser Kostenstelle unabhängig von der Fertigungsmenge des Fertigungsauftrags. Dies wird z.B. für Rüstzeiten verwendet. |
Produktionskostenstellen und Kapazitäten

Arbeitsgänge

Tabellenspalten: | |
Pos. Nr. | Angabe der Zeilennummer für die Erstellung des Fertigungsauftrags |
Nummer | |
Bezeichnung 1 | |
Bezeichnung 2 | |
Menge | |
| Produktionskostenstelle Nr. | Nummer der zugeordneten Produktionskostenstelle |
| Produktionskostenstelle | Name der zugeordneten Produktionskostenstelle |
| Langtext | Beschreibungstext für den Arbeitsgang |
Texte
Die Textzeilen können für die "Gruppierungsansicht" im Fertigungsauftrag zur besseren Übersichtlichkeit großer Baugruppen verwendet werden.

Tabellenspalten: | |
Pos. Nr. | Angabe der Zeilennummer für die Erstellung des Fertigungsauftrags |
Text | Kurzbezeichnung (z.B. Gruppenname) |
Langtext | Beschreibungstext der Textposition |
Varianten | Auswahl bzw. Anzeige der Varianten, in denen die Textzeile berücksichtigt wird |
Setartikel
Etiketten

Symbol | Tastenkürzel | Tooltip | Beschreibung |
|---|---|---|---|
| [ Strg ] [ N ] | Neu | Mit Neu wird das Fenster in den Status für die Anlage eines neuen Datensatzes versetzt, so dass eine Artikelneuanlage erfolgen kann. |
| [ Strg ] [ Entf ] | Löschen |
|
| [ Strg ] [ S ] | Speichern |
|
|
Mit dem Symbol Drucken wird das Fenster Drucken Artikeletiketten geöffnet. In diesem Fenster wird das vordefinierte Bartender Layout ausgewählt und auf den gewünschten Etikettendrucker gesendet. | ||
| Auswahl |
Tabellenspalten: | |
Artikelnummer | Die Artikelnummer kann direkt eingegeben und mit [ TAB ] übernommen werden. Mit Symbol [ F3 ] oder Wenn ein Teilstring eingegeben wird, bevor Artikelsuche geöffnet wird, wird in Artikelsuche die Auswahl sofort ausgeführt und es werden die dem Teilstring entsprechenden Artikel zur Auswahl angezeigt. |
Anzahl | In Anzahl wird bei Übernahme des Artikels durch POLLEX-LC TaskCenter automatisch 1 eingetragen. Die Anzahl ist die Menge an Etiketten, die gedruckt werden sollen. |
Bezeichnung 1 | Mit Symbol [ F3 ] oder Bezeichnung 1 (Artikelstamm) wird automatisch befüllt wenn Bezeichnung 1 ausgewählt wird. |
Bezeichnung 2 | Bezeichnung 2 (Artikelstamm) wird automatisch befüllt wenn der gewünschte Artikel ausgewählt wird. |
Bezeichnung 3 | Bezeichnung 3 (Artikelstamm) wird automatisch befüllt wenn der gewünschte Artikel ausgewählt wird. |
Suchbezeichnung | Mit Symbol [ F3 ] oder Bei der Artikelanlage vergebene Suchbezeichnung |
Datum | Anzeige von VK- Preisdatum aus Artikelstamm |
EAN- Nummer | Bei Übernahme des Artikels wird die EAN- Nummer aus Artikelstamm übernommen. |
Grafik 1 | Grafik 1 aus dem Artikelstamm - Texte |
Grafik 2 | Grafik 2 aus dem Artikelstamm - Texte |
Grafik 3 | Grafik 3 aus dem Artikelstamm - Texte |
Hersteller | In Hersteller wird der Hersteller des Artikels aus dem Artikelstamm angezeigt. |
Gültig ab | |
Staffelmenge | Wenn bei einem Artikel ein Staffelrabatt bzw. ein Rabatt gespeichert ist und in Grundlagen das Kontrollkästchen Staffelpreis als Bruttopreis verwenden aktiviert ist, wird beim Einlesen des Artikels je Artikel eine Zeile in die Tabelle eingefügt. Der VK- Preis wird aus der Tabelle Staffelrabatte angezeigt. |
Lief. Nr. | Hauptlieferantennummer aus Lieferantenstamm |
Lieferant | Hauptlieferant aus Lieferantenstamm |
Benutzer 1 | In Benutzer 1 wird Benutzer 3 des Artikels aus Artikelstamm –Eigenschaften angezeigt |
Benutzer 2 | In Benutzer 2 wird Benutzer 3 des Artikels aus Artikelstamm –Eigenschaften angezeigt |
Benutzer 3 | In Benutzer 3 wird Benutzer 3 des Artikels aus Artikelstamm –Eigenschaften angezeigt |
VK aktuell inkl. MWST. | VK. Inkl.1 Aus Artikelstamm Preise |
VK neu inkl. MWST. | |
Lief. Meh EAN-Nr. | |
Lief. Meh Faktor |
Folgeartikel in Abhängigkeit der Artikelreihe

Symbol | Tastenkürzel | Tooltip | Beschreibung |
|---|---|---|---|
| [ Strg ] [ N ] | Neu | Mit Neu wird das Fenster in den Status für die Anlage eines neuen Datensatzes versetzt, so dass eine Artikelneuanlage erfolgen kann. |
| [ Strg ] [ Entf ] | Löschen |
|
| [ Strg ] [ S ] | Speichern |
|
Tabellenspalten: | |
Gültig von | Datum ab dem der Folgeartikel sein Gültigkeit hat |
Gültig bis | Datum bis dem der Folgeartikel sein Gültigkeit hat |
Artikelnummer | Die Artikelnummer des Folgeartikels Die Artikelnummer kann direkt eingegeben und mit [ TAB ] übernommen werden. Mit Symbol [ F3 ] oder |
Nummer | Mit Symbol [ F3 ] oder |
Hersteller | Mit Symbol [ F3 ] oder |
Wert von | |
Wert bis | |
Preis | |
Prozent | |
Menge | In Menge wird die Menge des Folgeartikels erfasst. |
Menge halten | Ist Menge halten aktiviert, wird bei der Übernahme des in Artikelstamm – Bearbeiten selektierten Artikels die Menge des Folgeartikels proportional zum „Hauptartikel" gehalten. |
Zwingend | Ist Zwingend aktiviert, kann der Folgeartikel nicht von dem in Artikelstamm – Bearbeiten zugeordneten Artikel getrennt in den Angebots-/Auftragspositionen bearbeitet werden. Der Folgeartikel kann nicht gelöscht werden, sondern muss immer mit dem „Hauptartikel" verkauft werden. |
Bezeichnung 1 | Des Folgeartikels aus dem Artikelstamm |
Bezeichnung 2 | Des Folgeartikels aus dem Artikelstamm |
MEH | Mengeneinheit des Folgeartikels aus dem Artikelstamm |
Artikelreihe | Die Artikelreihe, aufgrund welcher der Folgeartikel gezogen wird |
Folgeartikel in Abhängigkeit der Auftragsart

Symbol | Tastenkürzel | Tooltip | Beschreibung |
|---|---|---|---|
| [ Strg ] [ N ] | Neu | Mit Neu wird das Fenster in den Status für die Anlage eines neuen Datensatzes versetzt, so dass eine Artikelneuanlage erfolgen kann. |
| [ Strg ] [ Entf ] | Löschen |
|
| [ Strg ] [ S ] | Speichern |
|
Tabellenspalten: | |
Gültig von | Datum ab dem der Folgeartikel sein Gültigkeit hat |
Gültig bis | Datum bis dem der Folgeartikel sein Gültigkeit hat |
Artikelnummer | Die Artikelnummer des Folgeartikels Die Artikelnummer kann direkt eingegeben und mit [ TAB ] übernommen werden. Mit Symbol [ F3 ] oder |
Nummer | Mit Symbol [ F3 ] oder |
Hersteller | Mit Symbol [ F3 ] oder |
Wert von | |
Wert bis | |
Preis | |
Prozent | |
Menge | In Menge wird die Menge des Folgeartikels erfasst. Beispiel: Zu einem Floating Point Pressure 6mm werden 5 Stück Kabel benötigt. |
Menge halten | Ist Menge halten aktiviert, wird bei der Übernahme des in Artikelstamm – Bearbeiten selektierten Artikels die Menge des Folgeartikels proportional zum „Hauptartikel" gehalten. Beispiel: Hauptartikel 1 Stück, Folgeartikel 5 Stück; werden vom Hauptartikel 10 Stück verkauft, so werden automatisch vom Folgeartikel 50 Stück verkauft |
Zwingend | Ist Zwingend aktiviert, kann der Folgeartikel nicht von dem in Artikelstamm – Bearbeiten zugeordneten Artikel getrennt in den Angebots-/Auftragspositionen bearbeitet werden. Der Folgeartikel kann nicht gelöscht werden, sondern muss immer mit dem „Hauptartikel" verkauft werden. |
Typ | |
Bezeichnung 1 | Des Folgeartikels aus dem Artikelstamm |
Bezeichnung 2 | Des Folgeartikels aus dem Artikelstamm |
MEH | Mengeneinheit des Folgeartikels aus dem Artikelstamm |
Folgeartikel aus Abfragebedingung

Symbol | Tastenkürzel | Tooltip | Beschreibung |
|---|---|---|---|
| [ Strg ] [ N ] | Neu | Mit Neu wird das Fenster in den Status für die Anlage eines neuen Datensatzes versetzt, so dass eine Artikelneuanlage erfolgen kann. |
| [ Strg ] [ Entf ] | Löschen |
|
| [ Strg ] [ S ] | Speichern |
|
Tabellenspalten: | |
Beschreibung | Hier kann ein freier Text zur Beschreibung der Abfrage und des Hintergrunds erfasst werden |
Abfragebedingung | Hier kann eine freie Abfragebedingung definiert werden. Liefert diese einen Datensatz zurück, so gilt die Bedingung als erfüllt und der Folgeartikel wird eingefügt. In der Abfragebedingung können die Platzhalter <ITEM_NO> (=Artikelnummer) und <CUST_NO> (=Kundennummer) verwendet werden. Der eingefügte Artikel ist jene Artikelnummer, die mit der SQL-Abfrage ermittelt wird! Beispiel-Abfrage: select a.artikelnummer from artikelstamm a where a.artikelnummer = '74783' and exists (select '' from artikelstamm b where b.artikelnummer=<ITEM_NO> and b.bezeichnung1 like '%RDKS%') and exists (select '' from kunden k where k.nummer=<CUST_NO> and k.krg in (50)) |
Prozent | Prozentsatz des Preises der Artikelposition mit dem der Verkaufspreis des Folgeartikels ermittelt wird. |
Menge | In Menge wird die Menge des Folgeartikels erfasst. Beispiel: Zu einem Floating Point Pressure 6mm werden 5 Stück Kabel benötigt. |
Menge halten | Ist Menge halten aktiviert, wird bei der Übernahme des in Artikelstamm – Bearbeiten selektierten Artikels die Menge des Folgeartikels proportional zum „Hauptartikel" gehalten. Beispiel: Hauptartikel 1 Stück, Folgeartikel 5 Stück; werden vom Hauptartikel 10 Stück verkauft, so werden automatisch vom Folgeartikel 50 Stück verkauft |
Zwingend | Ist Zwingend aktiviert, kann der Folgeartikel nicht von dem in Artikelstamm – Bearbeiten zugeordneten Artikel getrennt in den Angebots-/Auftragspositionen bearbeitet werden. Der Folgeartikel kann nicht gelöscht werden, sondern muss immer mit dem „Hauptartikel" verkauft werden. |
Etikettentexte

Symbol | Tastenkürzel | Tooltip | Beschreibung |
|---|---|---|---|
| [ Strg ] [ S ] | Speichern | Speichert neue und geänderte Werte |
Feldbezeichnung | Erklärung |
|---|---|
Text 1- Text 8 | In Text 1- Text 8 werden Texte eingegeben, die am Etikett ausgedruckt werden. |
Pflege gleichpreisige Artikel

Symbol | Tastenkürzel | Tooltip | Beschreibung |
|---|---|---|---|
| [ENTER] | Übernehmen | Mit Übernehmen wird der angelegte Artikel in den Artikelstamm übernommen |
Feldbezeichnung | Erklärung |
|---|---|
Artikelnummer | Die Artikelnummer kann direkt eingegeben und mit [ TAB ] übernommen werden. Mit Symbol [ F3 ] oder Wenn ein Teilstring eingegeben wird, bevor Artikelsuche geöffnet wird, wird in Artikelsuche die Auswahl sofort ausgeführt und es werden die dem Teilstring entsprechenden Artikel zur Auswahl angezeigt. |
| |
Bezeichnung 1 - 3 | Bezeichnung 1,2 und 3 aus dem Artikelstamm |
Benutzer 1 - 3 | Benutzer 1,2 und 3 aus dem Artikelstamm- Eigenschaften |
Grafik 1 - 3 | Grafik 1,2 und 3 aus dem Artikelstamm- Texte |
Artikelhauptgruppe | Artikelhauptgruppe aus dem Artikelstamm. Durch klick auf |
Artikelsortiment | Artikelsortiment aus dem Artikelstamm. Durch klick auf |
Artikelgruppe | Artikelgruppe aus dem Artikelstamm.. Durch klick auf |
Artikelreihe | Artikelreihe aus dem Artikelstamm. Durch klick auf |
Hersteller | Hersteller aus dem Artikelstamm. Durch klick auf |
Suchbezeichnung | Nachdem der Name 1 und der Ort eingetragen oder verändert worden sind, schlägt das System eine Suchbezeichnung (bestehend aus Name 1 und Ort) vor. Diese kann durch den Benutzer editiert werden. Die Suchbezeichnung sollte systematisch vergeben werden, da nach diesem Wert gesucht bzw. sortiert werden kann. |
Preisklasse | |
Verkaufspreis | |
Hauptlieferant | Hauptlieferant aus Artikelstamm- Lieferanten Mit klick auf |
Artikelbestellnummer | |
Lager | Aus Artikelstamm - Lager |
Lagerort | Aus Artikelstamm - Lagerort |
Erlöscode | Aus Artikelstamm - Preise |
Rabattgruppe | Aus Artikelstamm - Preise |
Artikelart | Aus Artikelstamm |
Anlagedatum von | |
Anlagedatum bis | |
Änderungsdatum von | |
Änderungsdatum bis | |
VK Preisdatum von | |
VK Preisdatum bis | |
| |
| |
| |
| |
| |
Gesamtbestand von | |
Gesamtbestand bis |
Artikelprofilierung kopieren

Symbol | Tastenkürzel | Tooltip | Beschreibung |
|---|---|---|---|
| [ENTER] | Übernehmen | Mit Übernehmen werden die selektierten Profilierungswerte zu den jeweiligen Artikeln hinzugefügt. |
| Auswahl | Mit Auswahl wird das Artikelauswahlfenster geöffnet. |

Symbol | Tastenkürzel | Tooltip | Beschreibung |
|---|---|---|---|
Zeile aktivieren | Mit Zeile aktivieren werden für alle ausgewählten Zeilen alle Profilierungskriterien auf übernehmen gesetzt | ||
Zeile deaktivieren | Mit Zeile deaktivieren werden für alle ausgewählten Zeilen alle Profilierungskriterien auf nicht übernehmen gesetzt | ||
Spalte aktivieren | Mit Spalte aktivieren wird die ausgewählte Profilierungsspalte für alle Zeile auf übernehmen gesetzt | ||
| Spalte deaktivieren | Mit Spalte deaktivieren wird die ausgewählte Profilierungsspalte für alle Zeile auf nicht übernehmen gesetzt |
Registerkarten im Artikelstamm
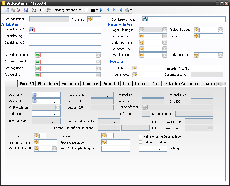
Preise

Feldbezeichnung | Erklärung |
|---|---|
VK exkl. 1 | Vk exkl. 1 dient der Erfassung des Listen-Verkaufspreises der Preisklasse 1 des Artikels in eigener Währung.Wird der Wert in VK exkl. 1 bei bereits eingetragenem Letzten EK verändert, so ermittelt POLLEX-LC TaskCenter automatisch die resultierende Prozentdifferenz im Feld Einkaufsrabatt. |
Einkaufsrabatt | Der Einkaufsrabatt stellt die Differenz in Prozent zwischen VK exkl. 1 und Letzter EK berechnet von VK exkl. 1 dar. (Marge oder Einkaufsratt). |
Mittel EK | Das Feld Mittel EK wird durch POLLEX-LC TaskCenter automatisch befüllt. Bei Erfassung eines Artikeldatensatzes wird beim Speichern Letzter EK in Mittel EK übernommen. Zum Zeitpunkt der Erfassung des Artikeldatensatzes ist der Mittel EK gleich Letzter EK. In der Folge wird Mittel EK bei kaufmännischen Freigabe in Wareneingang jeweils neu berechnet (Summe Werte/ Summe Mengen). ist der Grundlagenschalter "Bewertung nach FIFO" aktiviert, erfolgt die Berechnung nach FIFO-Prinzip. Siehe dazu auch: Fenster Bewertung nach FIFO Der Mittel EK kann durch den Benutzer nicht direkt geändert werden. Im Artikelstamm Preispflege/Mittel EK <- Letzter EK für aktuellen DS oder Grundlagen Administrator Tools Mittel EK gleich EK kann der Systemadministrator der Datenbank (Benutzer SYSADM) den Wert von EK Letzter in Mittel EK übertragen. Alle anderen Benutzer haben für diese Menüpunkte keine Berechtigung (Menübefehle hellgrau). |
Mittel ESP | Das Feld Mittel ESP wird durch POLLEX-LC TaskCenter automatisch befüllt. Bei Erfassung eines Artikeldatensatzes wird beim Speichern Mittel EK in Mittel ESP ergänzt um den in Grundlagen gespeicherten Prozentsatz an Bezugskosten übernommen. Zum Zeitpunkt der Erfassung des Artikeldatensatzes ist der Mittel ESP gleich Letzter ESP. In der Folge wird Mittel ESP durch Änderungen des Mittel EK jeweils neu berechnet. |
VK inkl. 1 | In VK incl. 1 zeigt POLLEX-LC automatisch den VK exkl. 1 unter Anwendung von Ust- Code an. Das Feld kann durch den Benutzer nicht verändert werden. |
Letzter EK | Bei der Erfassung eines Artikeldatensatzes kann in Letzter EK durch den Benutzer der aktuelle Einkaufspreis beim Hauptlieferanten eingegeben werden. +++ Mit [ F3 ] oder In existierenden Artikeldatensätzen kann Letzter EK durch den Benutzer nicht mehr direkt geändert werden, da aufgrund der Möglichkeit, mehrere Lieferanten je Artikel zu haben, der Einkaufspreis für den Artikel unter Artikelstamm Lieferanten beim jeweiligen Lieferanten gespeichert ist. Bei Zuordnung eines dieser Lieferanten als Hauptlieferant wird automatisch der Einkaufspreis, der bei diesem Lieferanten gespeichert ist, übernommen. |
Kalk. EK | Kalk-Ek = Listen-EK - EK-Kondition ohne Kalkulationskennzeichen bzw. Kalkulationskennzeichen 1. Dieser Wert wir nicht automatisch aktualisiert. Bei Veränderung einer Ek-Kondition muss die Aktualisierung im Classic im Artikelstamm unter Pflege - mehrtsufige EK-Preise aktualisieren - Kalkulationspreis neu berechnet werden. Im TaskCenter erfolgt diese Berechnung unter Sonderfunktionen - Preise - mehrstufige EK-Preise aktualisieren.
Wenn Preisführende Mandanten aktiviert ist, dann werden die Einkaufspreise je Mandant angezeigt. Wenn Preisführende Mandanten deaktiviert ist, wird der aktuell gültige Wiederbeschaffungspreis laut Einkaufspreisfindung in einem PopUp angezeigt. |
Info EK | Info-Ek = Listen-EK - EK-Kondition ohne Kalkulationskennzeichen bzw. Kalkulationskennzeichen 1 und 2. Dieser Preis wird auch als "Chef-Preis" bezeichnet und beinhaltet alle in einer mehrstufigen Verkaufskondition abbildbaren Rabatte. |
| Vertriebsaufschlag | Prozentsatz, mit dem der Vertriebs-ESP aus dem EK lt. Preisbasis errechnet wird. Der Aufschlag erfolgt unabhängig von der Eigenschaft "Baugruppenartikel" auch für Handelswaren. Siehe dazu auch Produktkalkulation Herstellkosten |
| Vertriebs-ESP | Der Vertriebs-ESP wird berechnet mit EK lt. Preisbasis des Artikels plus Vertriebsaufschlag. Bei aktivierter Grundlageneinstellung "Vertriebs-ESP verwenden" dient dieser Preis als "EK-Preis" in den Verkaufsdokumenten und zur DB1-Berechnung |
VK Preisdatum | In VK – Preisdatum wird bei der VK Preispflege das Datum der letzten Änderung gespeichert. |
Letzter ESP | Letzter ESP wird durch POLLEX-LC TaskCenter automatisch befüllt. Bei Erfassung eines Artikeldatensatzes wird beim Speichern Mittel ESP in Letzter ESP übernommen. Zum Zeitpunkt der Erfassung des Artikeldatensatzes ist der Mittel ESP gleich Letzter ESP. In der Folge wird Letzter ESP durch Änderungen des Mittel ESP jeweils neu berechnet. |
Hauptlieferant | Da für das Bestellwesen die Angabe eines Lieferanten zu jedem Artikel unbedingt erforderlich ist, ist Hauptlieferant ein Muss- Eingabefeld, das beim Speichern des Artikeldatensatzes auf einen gültigen Inhalt überprüft wird, ohne den das Speichern des Datensatzes nicht zugelassen wird. Bei Erfassung eines Artikeldatensatzes ist mit [ F3 ] oder Gleichzeitig mit der Übernahme von Lief. Nr. und Lieferant wird auch Letzter EK mit dem Wert Netto EKP aus Artikelstamm Lieferanten befüllt und Einkaufsrabatt in Bezug auf VK excl. Aktualisiert. Außerdem werden Art. Bestellnummer und Lieferzeit des Lieferanten übernommen. Da durch die Übernahme aus Artikelstamm Lieferanten eine Änderung in den Feldinhalten in Artikelstamm – Bearbeiten erfolgte, muss nach der Übernahme eines neuen Lieferanten gespeichert werden, um den Artikeldatensatz zu aktualisieren. |
Ladenpreis | +++ Der Ladenpreis ist der empfohlene Verkaufspreis des Kunden. Der Ladenpreis wird zu keinen Berechnungen herangezogen, sondern nur als Information gedruckt. |
Lieferzeit | Bei Erfassung eines Artikeldatensatzes kann in Lieferzeit die Lieferzeit des jeweiligen Lieferanten in Tagen angegeben werden. In existierenden Artikeldatensätzen kann Lieferzeit durch den Benutzer nicht mehr direkt geändert werden, da aufgrund der Möglichkeit, mehrere Lieferanten je Artikel zu haben, die Lieferzeit für den Artikel unter Artikelstamm Lieferanten beim jeweiligen Lieferanten gespeichert ist. Bei Zuordnung eines dieser Lieferanten als Hauptlieferant wird automatisch die Lieferzeit, die bei diesem Lieferanten gespeichert ist, übernommen. |
Bestellnummer | Bei Erfassung eines Artikeldatensatzes kann in Bestellnummer die Artikelnummer des jeweiligen Lieferanten angegeben werden. In existierenden Artikeldatensätzen kann Art. Bestellnummer durch den Benutzer nicht mehr direkt geändert werden, da aufgrund der Möglichkeit, mehrere Lieferanten je Artikel zu haben, die Bestellnummer für den Artikel unter Artikelstamm Lieferanten beim jeweiligen Lieferanten gespeichert ist. Bei Zuordnung eines dieser Lieferanten als Hauptlieferant wird automatisch die Bestellnummer (=Artikelnummer des Lieferanten), die bei diesem Lieferanten gespeichert ist, übernommen. |
Alter VK exkl. | In alter VK exkl wird der vor der letzten VK Preispflege gültige VK 1 exkl. MwSt. angezeigt. |
Letzter tatsächl. EK | Bei der Erfassung eines Artikeldatensatzes kann in Letzter tatsächlicher EK durch den Benutzer der aktuelle Einkaufspreis beim Hauptlieferanten eingegeben werden. In existierenden Artikeldatensätzen kann Letzter EK durch den Benutzer nicht mehr direkt geändert werden, da aufgrund der Möglichkeit, mehrere Lieferanten je Artikel zu haben, der Einkaufspreis für den Artikel unter Artikelstamm Lieferanten beim jeweiligen Lieferanten gespeichert ist. Bei Zuordnung eines dieser Lieferanten als Hauptlieferant wird automatisch der Einkaufspreis, der bei diesem Lieferanten gespeichert ist, übernommen. |
Letzter tatsächl. ESP | Letzter tatsächlicher ESP wird durch POLLEX-LC TaskCenter automatisch befüllt. Bei Erfassung eines Artikeldatensatzes wird beim Speichern Mittel ESP in Letzter ESP übernommen. Zum Zeitpunkt der Erfassung des Artikeldatensatzes ist der Mittel ESP gleich Letzter ESP. In der Folge wird Letzter ESP durch Änderungen des Mittel ESP jeweils neu berechnet. |
Letzter Einkauf bei Lieferant | In bei Letzter Einkauf bei Lieferant wird der Lieferant de letzten tatsächlichen Einkaufs angezeigt. |
Letzter Einkauf am | In Letzer Einkauf am wird das Datum des letzten Einkaufs angezeigt. |
Erlöscode | In Erlöscode kann entweder der gewünschte Wert direkt eingegeben oder mit [ F3 ] oder Der in Grundlagen Vorgabewerte Standard UST- Code (siehe Standard UST- Code ) eingetragene Wert, wird bei der Neuanlage eines Artikels vorgeschlagen. |
Ust-Code | In USt- Code kann entweder der gewünschte Wert für den Umsatzsteuer-Code direkt eingegeben oder mit [ F3 ] oder aus dem Dialogfenster Vorgabewerte übernommen werden. Der in Grundlagen Vorgabewerte Standard Erlös-Code (siehe Standard Erlös-Code ) eingetragene Wert, wird bei der Neuanlage eines Artikels vorgeschlagen. |
Keine externe Datenpflege | |
Rabatt-Gruppe | Mit [ F3 ] oder |
Provisionsgruppe | In Provisionsgruppe kann die Nummer einer Provisionsgruppe direkt eingegeben oder mit [ F3 ] oder |
Externe Wartung | Wenn Externe Wartung aktiviert ist, bedeutet dies, dass der Artikel zuletzt über externe Wartung – d.h. durch automatische Artikelpflege durch ein POLLEX-LC TaskCenter Datenimport-Programm – aktualisiert wurde. |
VK-Staffelrabatt | Es kann in das Listfeld VK-Staffelrabatt eine verkaufsseitige Mengenstaffelrabattnummer direkt eingetragen oder mit [ F3 ] oder |
Min. Deckungsbeitrag % | In min. Deckungsbeitrag % muss größer 0 eingetragen werden, der bei der Deckungsbeitragsberechnung in Dokumenten mindestens erreicht werden muss. POLLEX-LC TaskCenter prüft, wenn der min. Deckungsbeitrag Betrag erreicht ist min. Deckungsbeitrag %. Ist dies nicht der Fall, so wird der Positionsrabatt zur Erreichung von min. Deckungsbeitrag korrigiert. Ist in min. Deckungsbeitrag kein Wert eingetragen, so ist jeder Deckungsbeitrag zulässig. |
Min. Deckungsbeitrag Betrag | In min. Deckungsbeitrag Betrag kann ein Betrag eingegeben werden, der pro Position zumindest erreicht werden muss. Dieser Betrag dient der Absicherung von Mindermenge und der damit im Zusammenhang stehenden Handlingkosten. Beispiel: 1 Stück kostet 10,00. Min. Deckungsbeitrag Betrag ist 40,00. Wird 1 Stück verkauft, so erhöht POLLEX-LC TaskCenter automatisch den Gesamtbetrag der Position auf 50,00. Werden jedoch 100 Stück verkauft bei einem Deckungsbeitrag von 500,00, ist der min. Deckungsbeitrag Betrag von 40,00 in dieser Position überschritten und POLLEX-LC TaskCenter korrigiert den Positionsrabatt nicht. POLLEX-LC TaskCenter prüft in dem Fall einen etwaigen Eintrag in min. Deckungsbeitrag % und korrigiert den Positionsrabatt bei Unterschreitung gegebenenfalls. |
Preise 2-5

Feldbezeichnung | Erklärung |
|---|---|
VK exkl. 2-5 | VK exkl. 2-5 dient der Erfassung des Listen-Verkaufspreises der Preisklasse 1 des Artikels in eigener Währung. Wird der Wert in VK exkl. 2-5 bei bereits eingetragenem Letzten EK verändert, so ermittelt POLLEX-LC TaskCenter automatisch die resultierende Prozentdifferenz im Feld Einkaufsrabatt. |
VK inkl. 2-5 | In VK incl. 1 zeigt POLLEX-LC TaskCenter automatisch den VK exkl. 2-5 unter Anwendung von Ust- Code an. Das Feld kann durch den Benutzer nicht verändert werden. |
Alter VK exkl. 2-5 | In alter VK exkl . 2-5 wird der vor der letzten VK Preispflege gültige VK 2-5 exkl. MwSt. angezeigt. |
VK Preisdatum | In VK – Preisdatum 2-5 wird bei der VK Preispflege das Datum der letzten Änderung gespeichert. |
Eigenschaften

Feldbezeichnung | Erklärung |
|---|---|
Benutzer 1 - 3 | In Benutzer 1 -3 können frei definierbare Informationen zu einem Artikel gespeichert werden. Bei der Suche nach Artikel aus Artikel kann nach Werten in diesem Feld gesucht werden. |
Matchcode | Dient zur eindeutigen Identifikation eines Artikels über mehrere Datenbanken hinweg. Die Artikelnummern können unterschiedlich sein, der Matchcode stellt dann die Beziehung zwischen den Artikeln her. Dies wird zum Beispiel bei AdHoc Bestellungen benötigt. |
Garantiedauer Monate | Garantiezeit in Monaten |
Anzahl Etiketten | Standardmäßige Anzahl für Vorschlagsmenge Etikettendruck |
Ersatzartikel | Wenn für einen bestehenden Artikel ein neuer Artikel definiert wird, der den bestehenden Artikel ablösen soll, so ist zuerst der neue Artikel zu erfassen und die Artikelnummer des neuen Artikels beim bestehenden Artikel als Ersatzartikel einzutragen. In Angebote/Aufträge Positionen wird - in Abhängigkeit der Einstellung im Grundlagenmanager 'Ersatzartikelnummer automatisch übernehmen' - von POLLEX-LC TaskCenter automatisch ein Dialogfenster geöffnet, wenn ein Artikel in eine Position übernommen wird, der einen Ersatzartikel zugeordnet hat oder ohne Hinweis der Ersatzartikel automatisch übernommen. |
Resteartikel | Artikelkennzeichen, ob es sich um einen Resteartikel handelt. Dieses Feld hat aktuell keine Funktion mehr. |
Intrastatnummer | Angabe der Zolltarifnummer (Intrastat) |
Kostenstelle | Hier kann eine Kostenstelle angegeben, diese kann für die Überleitung FIBU mit Kostenrechnung verwendet werden. |
Rabattfähig | Wenn das Kontrollkästchen Rabattfähig aktiviert ist, werden jegliche Rabatte, die auf diesen Artikel anwendbar sind, in Dokumenten Dokumente sind Angebote, Auftragsbestätigungen, Lieferscheine, Teilrechnungen und Rechnungen. berücksichtigt. |
Skontierfähig | Wenn das Kontrollkästchen Skontierfähig aktiviert ist, wird entsprechend der Zahlungskonditionen des Kunden auf diesen Artikel Skonto gewährt. |
Bonusfähig | Wenn das Kontrollkästchen Bonusfähig aktiviert ist, werden Umsätze dieses Artikels in den Kundenumsatz eingerechnet, der als Basis zur Ermittlung eines allfälligen Umsatzbonus dient. |
Preislistenartikel | Ist das Kontrollkästchen Preislistenartikel aktiviert, so kann mit Drucken/Artikelliste und aktiviertem Kontrollkästchen nur Preislistenartikel eine Preisliste gedruckt werden, die nur Artikel enthält, bei denen das Kontrollkästchen Preislistenartikel aktiviert ist. |
Leergutartikel | Wenn das Kontrollkästchen Leergutartikel aktiviert ist, gilt der Artikel als Leergut und wird in der Umsatzschnellauskunft (Kunden-/Lieferantenbetreuung Umsatz) mit Hilfe von Leergutsaldo mitbeauskunftet. |
Sammelartikel | In Pflege/Einkaufspreise sind die Spalten Aufschlag % VK und Sammelartikel hinzugefügt worden. Bei einem Sammelartikel kann die Spalte Aufschlag % VK editiert werden. In Auswahl ist das Kontrollkästchen Sammelartikel hinzugefügt worden. In Artikelstamm Lieferanten Ändern bzw. Neuanlage ist auf der Karteikarte Kettenrabatte das Feld Aufschlag % VK eingefügt worden. Dieses Feld ist nur bei Sammelartikel editierbar. |
Liefersperre | Verhindert die Auslieferung des Artikels über einen Ausgangslieferschein |
Kein Feldkonfigurator | Wenn aktiviert, wird für diesen Artikel der Feldkonfigurator übergangen und die Bezeichnungen werden nicht automatisch zusammengesetzt. |
Seriennummernpflicht | Ist Seriennummernpflicht aktiviert, muß in Lieferscheine und in Eingangslieferscheine eine Seriennummer für den Artikel in den Positionen erfaßt werden. Es erfolgen keine Buchungen in der Artikelkartei bzw. auf den Lagern ohne Seriennummer. |
| Seriennummernkreis | Hiermit kann jedem Artikel der gewünschte Seriennummernkreis zugeordnet werden. Diese Seriennummernkreis wird bei der Erstellung von Fertigungsaufträgen aus dem Bestellvorschlag und auch im Wareneingang angewendet. |
Seriennummernpflicht Verkauf | Kennzeichnet Artikel, deren Verkauf mit einer Seriennummer verknüpft sein sollte. Die Eingabe ist nur an der POS-Kassa verpflichtend. |
Chargennummernpflicht | Ist Chargennummernpflicht aktiviert, muß in Lieferscheine und in Eingangslieferscheine eine Chargennummer für den Artikel in den Positionen erfaßt werden. Es erfolgen keine Buchungen in der Artikelkartei bzw. auf den Lagern ohne Chargennummer. |
| Chargennummernkreis | Damit kann jedem Artikel der gewünschte Chargennummernkreis zugeordnet werden. Dieser Chargennummernkreis wird bei der Generierung von Chargennummern im Wareneingang automatisch angewendet. Ist im Chargennummernkreis auch eine Losgröße hinterlegt, so wird diese bei der automatischen Vergabe von Chargennummern im Wareneingang automatisch berücksichtigt. |
Herstelldatumpflicht | Wenn aktiviert, wird bei der Zubuchung einer neuen Chargennummer verpflichtend die Eingabe des Herstelldatums verlang |
Verfallsdatumpflicht | Wenn aktiviert, wird bei der Zubuchung einer neuen Chargennummer verpflichtend die Eingabe des Verfallsdatums verlangt |
Entsorgungspflichtig | Informationsfeld |
Temporärartikel | Im Artikelstamm in Artikelstamm Bearbeiten Eigenschaften wird durch Aktivieren des Kontrollkästchens Temporärartikel ein Artikel zum Temporärartikel definiert, der allerdings im Artikelstamm gespeichert ist. Wird ein Artikel mit aktiviertem Kontrollkästchen Temporärartikel in Angebote/Aufträge Positionen übernommen, wird er wie ein Temporärartikel behandelt, der nicht im Artikelstamm gespeichert ist. Er dient demnach als „Mustervorlage" zur Erfassung von Temporärartikeln. |
WebShop-Artikel | Gibt an, ob der Artikel im WebShop angezeigt wird |
Durchlaufartikel | Im Artikelstamm in Artikelstamm Bearbeiten Eigenschaften wird durch Aktivieren des Kontrollkästchens Durchlaufartikel ein Artikel als Durchlaufartikel definiert. In Angebote/Aufträge Positionen Temporär Artikel kann Durchlaufartikel für Temporär Artikel, die in den Artikelstamm übernommen werden sollen gesetzt werden. Artikel, die als Durchlaufartikel gekennzeichnet sind, können bei der Artikelpflege speziell behandelt werden (z.B. können am Jahresende Durchlaufartikel ohne Lagerbestand aus dem Artikelstamm entfernt werden). Wird ein Artikel mit der Eigenschaft Durchlaufartikel in Angebote/Aufträge Positionen übernommen, erhält der Benutzer ein Hinweisfenster:
|
EU Ursprung | Informationsfeld |
Artikel unvollständig | Im Artikelstamm in Artikelstamm Bearbeiten Eigenschaften wird durch Aktivieren des Kontrollkästchens Artikel unvollständig gekennzeichnet, daß noch nicht alle Daten zum Artikel vorliegen. Das Kontrollkästchen kann auch in Angebote/Aufträge Positionen Temporär Artikel gesetzt werden. Wenn bei der Erfassung eines Temporärartikel noch nicht alle Daten vorliegen, dient das Kennzeichen Artikel unvollständig zum leichten Auffinden der Artikel, die noch ergänzt werden müssen. |
Artikel gesperrt | Im Artikelstamm in Artikelstamm Bearbeiten Eigenschaften wird durch Aktivieren des Kontrollkästchens Artikel gesperrt gekennzeichnet, daß der Artikel nicht in Dokumentenpositionen verwendet werden darf. Bei der Übernahme des Artikels in Angebote/Aufträge Positionen wird dem Benutzer eine Warnung angezeigt. Der Artikel darf aber in den Positionen erfaßt werden.
|
Makroartikel | Ist Makroartikel aktiviert werden nur die Folgeartikel in die Positionen übernommen. Der Makroartikel selbst wird nicht in die Positionen übernommen. |
Leihgerät | Kennzeichnet, dass dieser Artikel an der Leihgeräteverwaltung teilnimmt. Die Leihgeräteverwaltung ist ein Zusatzmodul. |
Rausverkaufsartikel | Informationsfeld |
Kostenzuschlagsartikel | Ist das Kontrollkästchen Kostenzuschlagsartikel aktiviert, wird in Positionen von Angebote/Aufträge, Lieferscheine und Rechnungen, wenn in Grundlagen Programmsteuerung Sonderfunktionen das Kotrollkästchen Zonenzuschläge verwenden aktiviert ist, der Artikel in Lieferzonen und Kostenzuschläge für die Erlösaufteilung als möglicher Zuschlag zur Auswahl gestellt. Wenn Kostenzuschlagsartikel aktiviert ist, wird bei neuangelegten Dokumenten in Angebote/Aufträge, Lieferscheinen und Rechnungen Positionen das Dialogfenster Lieferzonen und Kostenzuschläge geöffnet, in dem eine Tabelle dargestellt wird, in der alle Kostenzuschlagsartikel gelistet sind. Durch Aktivieren des Kontrollkästchens OK bei den gewünschten Kostenzuschlagsartikeln wird nach Betätigung von OK das Eingabefenster Positionen geöffnet, in dem die Erfassung der Artikelpositionen erfolgen kann. Werden in Positionen Artikel erfasst, die im Artikelstamm Eigenschaften Erlösaufteilungsartikel aktiviert haben, wird dieser Artikel automatisch in einen dokumentenspezifischen Erlösaufteilungsartikel mit Code S umgewandelt, die den Erlösaufteilungsartikel und den oder die Kostenzuschlagsartikel beinhaltet. |
Sonderfreigabe | Ist das Kontrollkästchen Sonderfreigabe aktiviert, muß für den Artikel in Eingangslieferscheine eine Sonderfreigabe erteilt werden. In Eingangslieferscheine kann für diesen Artikel ein Prüfbeleg gedruckt werden. |
Auslaufartikel | Die Funktionen von Auslaufartikel bedingen das Modul Reservierung. Wenn der Artikel im Artikelstamm Eigenschaften als Auslaufartikel gekennzeichnet ist, wird, wenn die Auftragsmenge größer als die Summe aus verfügbaren Lagerbeständen der Reservierungslager und den verfügbaren offenen Bestellungen ist, die oben genannte Summe reserviert und die Restmenge nicht in den Rückstand (es wird kein Bestellvorschlag erstellt) genommen. Daraus ergibt sich, daß bei Reservierungen für Artikel, bei dem das Kontrollkästchen Auslaufartikel aktiviert ist, Reservierungen nur für verfügbare Bestände auf Lager und auf offene Bestellungen (disponible Menge) durchgeführt werden. Der Feldbezeichner Auslaufartikel kann in Grundlagen Datensatz/Vorgabewerte/Dokumenten Titel... frei definiert werden. |
Kundenspez. UstCode | Wenn aktiviert, wird der Ust-Code nicht aus dem Artikelstamm sondern aus dem Kundenstamm selektiert |
Kein Bestellvorschlag | Wenn aktiviert, wird dieser Artikel aus dem Bestellvorschlag ausgeschlossen |
Ersatzteil | Informationsfeld |
Setartikel für Kostenzuschlag | Gibt an, ob es sich bei diesem Artikel um den Set-Artikel des Kostenzuschlags handelt |
Staffelrabatt kumulativ | Staffelrabatt kumulativ findet dann Verwendung, wenn in Grundlagen das gleichnamige Kontrollkästchen nicht aktiviert ist. |
Abwertung | Abwertung kann als Selektionskriterium in Inventur Datensatz/Inventurbewertung manuell verwendet werden. Der Feldbezeichner Abwertung kann in Grundlagen Datensatz/Vorgabewerte/Dokumenten Titel... frei definiert werden. |
Ersatzteil | Mit dem Aktivieren von Ersatzteil kann ein Artikel als Ersatzteilartikel gekennzeichnet werden. |
Staffelrabatt | Das Kontrollkästchen Staffelrabatt wird automatisch durch POLLEX-LC aktiviert, wenn beim Artikel ein Staffelrabatt/-preis gespeichert ist. |
Staffelrabatt als Bruttopreis verwenden | Staffelpreis als Bruttopreis verwenden findet dann Verwendung, wenn in Grundlagen das gleichnamige Kontrollkästchen nicht aktiviert ist. |
Erlösaufteilungsartikel/Gruppe | Ist das Kontrollkästchen Erlösaufteilungsartikel/Gruppe aktiviert, handelt es sich bei dem selektierten Artikel um einen Artikel, bei dem die unterschiedlichen Möglichkeiten der Erlösaufteilung Anwendung finden. Die Erlösaufteilung dient der Darstellung von Artikeln, die auf kundenbezogenen Dokumenten als ein einziger Artikel ausgewiesen werden sollen, aus verschiedenen intern begründeten Erfordernissen jedoch eine Aufteilung des erzielten Erlöses auf verschiedene Artikel- oder Leistungsverbräuche erforderlich ist. |
Nur ganze Mengeneinheiten | Im Artikelstamm in Artikelstamm Bearbeiten Eigenschaften wird durch Aktivieren des Kontrollkästchens Nur ganze Mengeneinheiten das Eingabefeld Mengeneinheit eingeblendet. In dieses kann eine Mengeneinheit mit [ F10 ] oder rechter aus dem Dialogfenster Abweichende Mengeneinheiten übernommen oder direkt eingegeben werden, die nicht geteilt werden darf. In Dokumenten wird geprüft, ob die in VK-MEH angegebene Mengeneinheit ohne Rest durch die Nur ganze Mengeneinheit Mengeneinheit teilbar ist. Wenn nicht, wird die Verkaufsmenge soweit erhöht, daß die in Nur ganze Mengeneinheit Mengeneinheit angegebene Mengeneinheit nicht geteilt werden muß. |
| KFG ohne EK-Aktualisierung | Kaufmännische Freigabe ohne EK-Aktualisierung (Standardwert für neue eingangsseitige Positionen). |
OE Eigenschaften
Hier können je Organisatorischer Einheit bestimmte Eigenschaften ausgewählt oder ein Standard-Lieferant je OE gesetzt werden,.

Mit Rechstklick öffnet sich das Kontextmenü. Hier kann mit "Neu" eine neue Zeile eingefügt werden, oder mit "Löschen" die markierte Zeile entfernt werden.
OE Nummer | Mit betätigen des gelben Pfeils kann das Auswahlfenster für die Organisatorischen Einheiten geöffnet werden. Daraus kann die gewünschte organisatorische gewählt werden. |
OE Name | Hier wird je nach ausgewählter OE automatisch der OE Name selektiert und eingetragen. |
Durchlaufartikel | Wird dieser Haken aktiviert, dann ist der Artikel in der gewählten OE ein Durchlaufartikel. |
Rausverkaufsartikel | Wird dieser Haken aktiviert, dann ist der Artikel in der gewählten OE ein Rausverkaufsartikel. |
Web-Shop Artikel | Wird dieser Haken aktiviert, dann ist der Artikel in der gewählten OE ein Web-Shop Artikel. |
Bonusfähig | Wird dieser Haken aktiviert, dann ist der Artikel in der gewählten OE bonusfähig. |
| Gesperrt | Wird dieser Haken aktiviert, dann ist der Artikel in der gewählten OE gesperrt. |
| Hauptlieferant | Mit betätigen des gelben Pfeils wird ein Auswahlfenster mit allen zum Artikel zugeordneten Lieferanten geöffnet. Wird ein Lieferant markiert und übernommen, so wird in einem Dokument mit der ausgewählten OE aus dieser Zeile immer der hier ausgewählte Lieferant als Artikellieferant als Standard übernommen und nicht der Hauptlierferant. Dies bewirkt ebenfalls, dass die Konditionen von diesem abweichenden Hauptlieferanten gezogen werden. Achtung: Um die Funktion eines abweichenden Hauptlieferanten je OE zu ermöglichen muss der Grundlagenschalter "Artikeleigenschaften je organisatorischer Einheit" im Grundlagen Manager im Menüpunkt Artikelstamm aktiviert sein. |
| Lieferantenname | Hier wird je nach ausgewähltem Lieferanten automatisch der Lieferantenname selektiert und eingetragen. |
Produktion

Produktionskostenstelle | In Produktionskostenstelle kann einem Artikel mit [ F3 ] oder Diese Option ermöglicht bei spezifischen FIBU Schnittstellen auch die Übergabe der gewünschten Kostenstelle an die jeweilige Finanzbuchhaltung. |
| Sonderkostengruppe | Sonderkostengruppe für Berechnung der Sonderkosten der Fertigung (SOKFE) in der Produktkalkulation |
Baugruppenartikel | Wenn das Kontrollkästchen Baugruppenartikel aktiviert ist, ist für den Artikel eine Baugruppe definiert. Baugruppenartikel werden nur in Verbindung mit dem Modul Produktion verwendet. |
Fixe Baugruppe | Wenn das Kontrollkästchen fixe Baugruppe aktiviert ist, ist für den Artikel eine Baugruppe definiert. In Angebote/Aufträge wird ein Artikel mit aktiviertem Kontrollkästchen fixe Baugruppe nicht aufgelöst; diese werden nur in Verbindung mit dem Modul Produktion verwendet. |
Baugruppe mit Lagerfertigung | Diese Baugruppe wird im Kundenauftrag nicht aufgelöst und als Handelsartikel (BG=0) in Auftragspositionen eingefügt. Wird auch im Bestellvorschlag wie ein Handelsartikel betrachtet. |
Ohne Produktionslagerumbuchung | Wenn aktiviert, wird dieser Artikel bei der Materialentnahme für die Produktion nicht berücksichtigt, da diese Artikel unabhängig von Fertigungsaufträgen direkt auf das Produktionslager gebucht werden und dort zur Verfügung stehen. |
Ohne Verbrauchsbuchung | Wenn aktiviert, wird dieser Artikel bei der Erstellung des Produktionsausweises nicht als Verbrauch gebucht. Diese Artikel werden bereits bei der manuellen Umbuchung auf das Produktionslager verbraucht (z.B. Schrauben). Kann nur aktiviert werden, wenn Ohne Produktionslagerumbuchung ebenfalls aktiviert ist |
Baugruppe man. Einkaufspreise | Manuelle Kalkulation der Baugruppen Einkaufspreise (EK und EKL) - es erfolgt keine Berechnung durch die Funktion Baugruppenpreise aktualisieren |
Baugruppe man. Einstandspreise | Manuelle Kalkulation der Baugruppen Einstandspreise (ESP und ESPL) - es erfolgt keine Berechnung durch die Funktion Baugruppenpreise aktualisieren |
Produktionsartikel | Im Artikelstamm in Artikelstamm Bearbeiten Eigenschaften wird durch Aktivieren des Kontrollkästchens Produktionsartikel ein Artikel zum Produktionsartikel definiert. Wird ein Artikel mit aktiviertem Kontrollkästchen Produktionsartikel in Angebote/Aufträge Positionen übernommen, wird Fertigungsdruck (Spalte FD automatisch aktiviert. |
Konstruktionsartikel | Mit Hilfe von Konstruktionsartikeln kann durch einen Sachbearbeiter direkt in der Auftragsbearbeitung die Zusammenstellung eines Artikels erfolgen, der aus Material-, Lohn- und sonstigen Positionen bestehen kann. Die Kalkulation, Lagerverwaltung, Beschaffung und Fertigung kann direkt aus der Kundenauftragsposition heraus erfolgen. Siehe auch Dokument „FB Konstruktionsartikel.doc" |
Hilfs-/Betriebsmittel | Artikel mit dieser Eigenschaft werden in der Baugruppendefinition auf der Karteikarte Hilfs-/Betriebsmittel angezeigt. |
Einzelfertigung | Ist der Haken aktiviert, so werden Fertigungsaufträge immer mit der Menge 1 erstellt. |
Zusätzlicher Verbrauch | Ist diese Einstellung aktiviert, so wird beim Verbrauch dieses Artikels im Produktionsausweis der Fertigung automatisch ein PopUp-Fenster geöffnet, in welchem der tatsächliche Verbrauch des Artikels eingetragen wird. Diese Einstellung bietet sich z.B. für Artikel mit Verschnitt an. |
| Keine automatische Gewichtsberechnung | Wenn aktiviert erfolgt keine automatische Gewichtsberechnung in der Funktion Baugruppenpreise aktualisieren |
Verpackung
In Verpackung werden für den Versand wichtige Masse angegeben

Feldbezeichnung | Erklärung |
|---|---|
Auswahlfelder: | |
Länge | Angabe der Länge in Abhängigkeit von Dimension |
Breite | Angabe der Breite in Abhängigkeit von Dimension |
Dicke | Angabe der Dicke in Abhängigkeit von Dimension |
Durchmesser | Angabe des Durchmessers in Abhängigkeit von Dimension |
Nettogewicht kg | Die Eingabe in Nettogewicht wird von tc in Lieferscheine verwendet, wobei der Benutzer angeben kann, ob beim Ausdruck (mit Gewicht) die Gewichtsangabe je Position und kumuliert für alle Lieferscheinpositionen erfolgen soll. |
Bruttogewicht kg | In Bruttogewicht kann das Gesamtgewicht des Artikels inklusive Verpackung gespeichert werden. |
Volumen dm3 | |
Dimension | Gibt die Maßeinheit zu Länge, Breite, Dicke und Durchmesser an |
Verp. Art | In Verp. Art. kann als freier Text die Art der Artikelverpackung eingegeben werden. |
Verp. Faktor | In Verp. Faktor kann der Verpackungsfaktor gespeichert werden. Der Verpackungsfaktor gibt an, wie viele Mengeneinheiten des Artikels (in Lagermengeneinheit) in der Verpackung der angegebenen Verpackungsart beinhaltet sind. |
Hinweis | |
Inhalt 20ft Container | In Inhalt 20lt Container kann gespeichert werden wie viele Mengeneinheiten des Artikels (in Lagermengeneinheit) in einem 20 feet Container Platz finden. |
Inhalt 40ft Container | In Inhalt 40lt Container kann gespeichert werden wie viele Mengeneinheiten des Artikels (in Lagermengeneinheit) in einem 20 feet Container Platz finden. |
Inhalt High Cube | In Inhalt High Cube Container kann gespeichert werden wie viele Mengeneinheiten des Artikels (in Lagermengeneinheit) in einem High Cube Container Platz finden. |
Tabellenspalten: | |
VP-Einheit | In VP-Einheit kann eine Verpackungseinheit direkt eingegeben oder mit [ F3 ] oder |
Länge | Die Länge wird in der unter Dimension definierten Dimension angegeben. (z.B. 76) |
Breite | Die Breite wird in der unter Dimension definierten Dimension angegeben. (z.B. 50) |
Dicke | Die Höhe wird in der unter Dimension definierten Dimension angegeben. (z.B. 15). |
Inhalt | Mengenangabe in der Einheit MEH. |
Kubikmeter (m3) | Kubikmeter (m³) errechnet sich automatisch aus Länge, Breite und Dicke. Kubikmeter (m³) kann durch den Benutzer verändert werden. Wird Kubikmeter (m³) verändert, wird Kubikfeet (ft³) automatisch neu berechnet. |
Kubikfeet (ft3) | Kubikfeet (ft³) errechnet sich automatisch aus Länge, Breite und Dicke. Kubikfeet (ft³) kann durch den Benutzer verändert werden. Wird Kubikfeet (ft³) verändert, wird Kubikmeter (m³) automatisch neu berechnet. |
Bruttogewicht | Bruttogewicht der Verpackungseinheit. |
EAN-Nummer | Wird automatisch laut Grundlagen berechnet automatisch mit Hilfe der Konstante der EAN Nummer, die in Verpackungseinheiten angegeben wurde. |
Anlegedatum | |
Änderungsdatum | |
Anlage durch | |
Änderung durch |
Lieferanten

Tabellenspalten: | |
Lief. Nr. | Anzeige der Lieferantennummer (Lief. Nr.) |
Lieferant | Anzeige des Lieferantennamens (Name 1) |
Bestellnummer | Anzeige der Artikelbestellnummer beim Lieferanten (Bestellnr.) |
Liste | Anzeige des Listeneinkaufspreises in eigener Währung (Eigene Währung: Listenpreis) |
Rabatt % | Anzeige des Rabattprozentsatzes in eigener Währung (Eigene Währung: Rabatt %) |
Rabattbtrag | Anzeige des Rabattbetrages in eigener Währung (Eigene Währung: Rabattbetrag) |
Netto | Anzeige des Nettoeinkaufspreises in eigener Währung (Eigene Währung: Netto EKP) |
Einstandspreis | Anzeige des Einstandspreises in eigener Währung (Eigene Währung: Einstandspreis) |
geändert am | Anzeige des Datums der Erfassung bzw. letzten Änderung (EK-Preisdatum) |
PE-Code | Anzeige des Preiseinheitscodes (Preiseinheit 1. Teil des kombinierten Eingabefeldes). |
Preiseinheit | Anzeige der Preiseinheit (Preiseinheit 2. Teil des kombinierten Eingabefeldes). |
FW Liste | Anzeige des Listeneinkaufspreises in Fremdwährung (Fremdwährung: Listenpreis). |
FW Rabatt % | Anzeige des Rabattprozentsatzes in Fremdwährung (Fremdwährung: Rabatt %). |
FW Rab. Betr. | Anzeige des Rabattbetrages in Fremdwährung (Fremdwährung: Rabattbetrag). |
Fw Netto | Anzeige des Nettoeinkaufspreises in Fremdwährung (Fremdwährung: Netto EKP). |
FW Einstandspres | Fremdwährung: Einstandspreis errechnet sich aus Fremdwährung: Netto EKP und Bezugskosten%. Fremdwährung: Einstandspreis kann durch den Benutzer nicht verändert werden |
Lieferzeit | Anzeige der Lieferzeit in Tagen (Lieferzeit in Tagen). |
Menge | Anzeige der Bestellvorschlagsmenge (Bestellvorschlagsmenge) |
Betrag | Anzeige des Mindestbestellbetrages als Geldbetrag (Mindestbestellbetrag). |
Währung | Anzeige des Fremdwährungskürzels (Fremdwährung) |
EK MEH | In EK MEH wird die Einkaufsmengeneinheit für den selektierten Artikel und Lieferanten angezeigt. |
Lief.-Meh | |
List KZ | In EK MEH wird das Listkennzeichen für den selektierten Artikel und Lieferanten angezeigt. |
Dispo KZ | In DispoKZ wird das Dispokennzeichen für den selektierten Artikel und Lieferanten angezeigt. |
EK ARG | In EK ARG wird die Einkaufs-Artikelrabattgruppe für den selektierten Artikel und Lieferanten angezeigt. |
Mind. BMng | In Mind. BMng wird die Mindestbestellmenge für den selektierten Artikel und Lieferanten angezeigt. |
Infotext | Infotext hat nur Informationscharakter. Dieser Text wird in Lieferant - Neu bzw. Lieferant – Bearbeiten im Feld Infotext ebenfalls angezeigt. |
Aufschlag % VK | |
Faktor | |
Bezugskosten% | |
Einstandspreis Neu | |
Hauptlieferant | |
Infolieferant |
Hinweis: Ist ein auf dieser Karteikarte hinterlegter Lieferant als abweichender Hauptlieferant zum gewählten Artikel auf der Karteikartei "OE Eigenschaften" definiert, dann kann dieser nicht aus der Liste der Artikellieferanten gelöscht werden, bis die Definition auf der Karteikarte "OE Eigenschaften" gelöscht wurde. Es wird im Programm ein entprechender Hinweistext angezeigt!
Folgeartikel
Wenn ein Artikel im Artikelstamm einen Folgeartikel definiert hat, dann wird bei hinzufügen dieses Artikels in einem Angebot/Auftrag neben dem Artikel auch der Folgeartikel hinzugefügt, wenn der Folgeartikel als "Zwingend" gesetzt wird, dann kann der Folgeartikel nicht aus dem Angebot/Auftrag entfernt werden.

Tabellenspalten: | Erklärung |
Artikelnummer | Die Artikelnummer kann direkt eingegeben und mit [ TAB ] übernommen werden. Mit Symbol [ F3 ] oder Wenn ein Teilstring eingegeben wird, bevor Artikelsuche geöffnet wird, wird in Artikelsuche die Auswahl sofort ausgeführt und es werden die dem Teilstring entsprechenden Artikel zur Auswahl angezeigt. |
Bezeichnung 1 | In Bezeichnung 1 wird nach Übernahme des Folgeartikel in Artikelnummer die Bezeichnung 1 des Artikels aus Artikelstamm - Bearbeiten angezeigt. |
Bezeichnung 2 | In Bezeichnung 2 wird nach Übernahme des Folgeartikel in Artikelnummer die Bezeichnung 2 des Artikels aus Artikelstamm - Bearbeiten angezeigt. |
Menge | In Menge wird die Menge des Folgeartikels erfaßt.Beispiel: Zu einem Floating Point Pressure 6mm werden 5 Stück Kabel benötigt. |
MEH | |
Zwingend | Ist das Kontrollkästchen Zwingend aktiviert, kann der Folgeartikel nicht von dem in Artikelstamm – Bearbeiten zugeordneten Artikel getrennt in den Angebots-/Auftragspositionen bearbeitet werden. Der Folgeartikel kann nicht gelöscht werden, sondern muß immer mit dem „Hauptartikel" verkauft werden. |
Halten | Menge des Folgeartikel erhöht sich prop. zum Hauptartikel |
Ausschliessen | Wenn aktiviert, wird der Folgeartikel artikelbezogen nicht verwendet |
Prozent | Prozentsatz für Preisermittlung in Abhängigkeit des Gesamtpreises vom Hauptartikel |
Lager

Tabellenspalten: | |
Lager | Lagernummer, auf das sich die Bestandsangaben beziehen. |
Lagername | Lagername, auf das sich die Bestandsangaben bezieht. |
Bestand | In Bestand wird der aktuelle Lagerbestand angezeigt. Allfällige Reservierungen auf den Lagerbestand werden dabei nicht berücksichtigt. |
Mindestbestand | In Mindestbestand kann ein Bestand eingetragen werden, ab dessen Unterschreitung der Artikel in den Bestellvorschlag aufgenommen werden soll (wie bei Meldebestand), bzw. die Bestellmenge vorgeschlagen werden soll, die zur Auffüllung auf Mindestbestand erforderlich ist. Wenn Mindestbestand als Auslöser für die Aufnahme in den Bestellvorschlag verwendet wird und gleichzeitig Auffüllung auf Mindestbestand gewählt wird, kommt es zu häufigeren, eher kleineren Bestellungen. Wenn der Meldebestand als Auslöser für die Aufnahme in den Bestellvorschlag verwendet wird und mit Auffüllung auf Mindestbestand kombiniert wird, kann der automatische Bestellvorschlag am besten genutzt werden. |
Maximalbestand | In Maximalbestand kann ein Bestand eingetragen werden, der bei Errechnung der Bestellvorschlagsmenge berücksichtigt wird. Wird durch eine errechnete Bestellvorschlagsmenge der Maximalbestand überschritten, so erfolgt automatisch eine Reduktion auf jene Menge, die den Maximalbestand nicht überschreitet, es sei denn, die Bestellvorschlagsmenge ist die Mindestbestellmenge. |
Meldebestand | In Meldebestand kann ein Bestand eingetragen werden, ab dessen Unterschreitung der Artikel in den Bestellvorschlag aufgenommen werden soll. Der Meldebestand sollte soviel unter dem Mindestbestand liegen, daß bei Auffüllung auf Mindestbestand eine Bestellvorschlagsmenge erreicht wird, die verhindert, daß der Artikel zu oft bestellt werden muß. |
Sicherheitbestand | In Sicherheitsbestand kann ein Bestand eingetragen werden, ab dessen Unterschreitung auf jeden Fall ein Bestellvorschlag generiert werden soll. |
Konsignationslager | |
Lieferbares Lager | |
Reservierungslager | |
Servicelager | |
Linear | Wenn das Kontrollkästchen Linear aktiviert ist, wird für das selektierte Lager ein linearer Bestellvorschlag erstellt. Damit ist es möglich, je Artikel und Lager festzulegen, ob der Lager-Bestellvorschlag auf Basis von Fixmengen oder des linearen Verbrauches ermittelt werden soll. |
Verbrauch | +++Für Lager-Bestellvorschläge ist es möglich, unabhängig von Fixmengen (d.h. unabhängig von den fixen Lagerbestandsmengen Sicherheitsbestand, Meldebestand, Mindestbestand, Maximalbestand) einen Bestellvorschlag je Lager zu erstellen, der aus den Verbrauchsdaten aus Lieferscheinen der Vergangenheit errechnet und linear fortgeschrieben wird.In Verbrauch ist der Monatsverbrauch, der bei der letzten linearen Verbrauchsberechnung mit Bestellungen Bestellvorschläge Berechnung linearer Verbrauch ermittelt worden ist, gespeichert. Verbrauch wird in Bestellvorschlag erstellen unabhängig davon, ob Auffüllung auf Mindestbestand oder Auffüllung auf Maximalbestand gewählt ist, angewendet, wenn das Kontrollkästchen Linear aktiviert ist. |
+ Tabellenspalten: | |
Lagerort | Lagerortnummer, auf die sich die Bestandsangaben beziehen. |
Lagerortname | Lagerortname, auf den sich die Bestandsangaben beziehen. |
Bestand | |
Datum letzer EK | Datum letzter EK ist ein Informationsfeld in dem das Datum des letzten Einkaufes für das Lager angezeigt wird. |
Verbrauch | Für Lager-Bestellvorschläge ist es möglich, unabhängig von Fixmengen (d.h. unabhängig von den fixen Lagerbestandsmengen Sicherheitsbestand, Meldebestand, Mindestbestand, Maximalbestand) einen Bestellvorschlag je Lager zu erstellen, der aus den Verbrauchsdaten aus Lieferscheinen der Vergangenheit errechnet und linear fortgeschrieben wird. In Verbrauch ist der Monatsverbrauch, der bei der letzten linearen Verbrauchsberechnung mit Bestellungen Bestellvorschläge Berechnung linearer Verbrauch ermittelt worden ist, gespeichert. Verbrauch wird in Bestellvorschlag erstellen unabhängig davon, ob Auffüllung auf Mindestbestand oder Auffüllung auf Maximalbestand gewählt ist, angewendet, wenn das Kontrollkästchen Linear aktiviert ist. |
Lagerorte
Auf der Karteikarte "Lagerorte" können je Lager die Default-Lagerorte eines Artikels eingetragen werden. Diese Default-Lagerorte werden dann an verschiedenen Stellen des Systems vorgeschlagen.

Tabellenspalten: | |
Lager | In Lager ist die Lagernummer angegeben, zu der es einen „Standard-Lagerort" gibt. |
Lagername | Lagername des mit Lager spezifizierten Lagers. |
Lagerort | Standard-Lagerort des Lagers Lager. |
Maximale Menge | Wert für das Fassungsvolumen des ausgewählten Lagers. |
Lagerortname | Lagerortname des „Standard-Lagerortes" |
| Umbuchungssperre | Wenn aktiviert, dann darf dieser Artikel auf dieses Lager/Lagerort NICHT per Lagerumbuchung (Code ! und Code s) gebucht werden. Andere Buchungsarten auf diesen Lagerort sind für den Artikel aber trotzdem erlaubt. |
Bei Anlage eines neuen Artikels wird eine neue Zeile in der Tabelle "Lagerorte" erzeugt.
Wenn der Grundlagenschalter "Lager aus OE des anlegenden Benutzers" (GRUNDLAGEN3.AST_LAGER_OE) gesetzt ist, dann wird das Lager der OE des Benutzers verwendet. Ansonsten wird das im Artikelstamm eingetragene Lager für die Anlage herangezogen.
Ist die Einstellung "mit Lagerortbuchungen" aktiviert und zusätzlich die Einstellung "mit eindeutigem Kommissionierplatz", dann wird zusätzlich zur Lagernummer auch der Default-Lagerort belegt. Hierfür wird der Default-Lagerort des angegebenen Lagers verwendet. Ist kein Default-Lagerort angegeben, so wird der Lagerort mit der kleinsten Lagerortnummer verwendet, der selbst nicht Kommissionierplatz ist.
Texte

Feldbezeichnung | Erklärung |
|---|---|
Auswahlfelder: | |
Langtext | In Langtext kann eine beliebige, freie Artikelbeschreibung eingegeben werden. Auf Dokumenten, Bestellungen und Fertigungsaufträgen kann diese ausgedruckt werden, wenn der Benutzer das Kontrollkästchen mit Langtext im jeweiligen Druckdialogfenster aktiviert. Der Langtext kann dokumentenspezifisch geändert werden, ohne dass dadurch der Inhalt in Artikelstamm Langtext verändert wird. |
Katalogtext | |
Infotext | In Infotext können artikelspezifische Angaben gespeichert werden, die für den Artikel allgemein gültig und nur zur internen Verwendung bestimmt sind. Artikelinformation steht bei der Bearbeitung von Dokumenten und Fertigungsaufträgen als Information zur Verfügung. Beispiel: Auf Stellung des Netzschalters für 220V achten. |
Preislistentext | |
Grafik 1 | |
Grafik 2 | |
Grafik 3 | |
Tabellenspalten: | |
Fremdsprache | In Fremdsprache erfolgt die Anzeige des Fremdsprachenkürzels der Artikelübersetzung. |
Bezeichnung 1 | In Bezeichnung 1 erfolgt die Anzeige der Artikelbezeichnung 1 in der jeweiligen Fremdsprache. |
Bezeichnung 2 | In Bezeichnung 2 erfolgt die Anzeige der Artikelbezeichnung 2 in der jeweiligen Fremdsprache. |
Bezeichnung 3 | In Bezeichnung 3 erfolgt die Anzeige der Artikelbezeichnung 3 in der jeweiligen Fremdsprache. |
Mengeneinheit | In Mengeneinheit erfolgt die Anzeige der Mengeneinheit in der jeweiligen Fremdsprache. |
Langtext | In Langtext erfolgt die Anzeige des Langtextes in der jeweiligen Fremdsprache. |
Web |
Artikelbilder/Dokumente
Funktion
Auf dieser Karteikarte können Bilder, Dokumente, Videos und ähnliches zu einem Artikel abgelegt werden. Die Ablage ist auch per Drag & Drop möglich.
Die abgelegten Bilder können vom System automatisch auf einen zentralen Ordner am Server abgelegt werden - dies ist über eine Einstellung steuerbar.
Auch die "automatisch generierten Artikeldokumente" (Link zur Beschreibung) werden hier angezeigt.
Dateitypen und Dateigrößen
Im Grundlagen-Manager / Artikelstamm / Bilder gibt es nun die Option "Dateitypen bearbeiten". Beim Klick auf diesen Link wird ein Zuordnungsfenster geöffnet. Sobald Dateitypen für eine Bildart hinterlegt wurden, sind nur mehr diese Dateitypen zulässig.
Spaltenbeschreibung

Tabellenspalten: | |
Feldbezeichnung | Erklärung |
|---|---|
Name | Dateiname des Anhangs |
Datum | Frei hinterlegbares Datum zu Informationszwecken |
Art | Art der Dokuments aus Vorgabewerteliste |
Format | 1 = Hochformat |
Dokument | Wenn aktiviert, wird dieses Artikelbild für neue Angebotspositionen und damit dem Druck des Artikelbildes verwendet |
Katalog | Dient zur Kennzeichnung, ob dieses ein Artikelbild für die Katalogerstellung ist. Keine Programmfunktion hinter diesem Haken |
Internet | Wenn aktiviert, so wird dieses Bild/Dokument für den Webshop verwendet und bei Synchronisierungen automatisch übertragen |
Bemerkung1 | Freie Bemerkung |
Bemerkung2 | Freie Bemerkung |
Bemerkung3 | Freie Bemerkung |
Status | Definierbare Vorgabewerteliste zur internen Status-Kennzeichnung von Bildern/Dokumenten |
Pfad | Hier kann der Pfad zum Bild/Dokument eingetragen werden, falls dieser vom Standardpfad abweichen sollte |
Thumbnail | Kennzeichnet die „Miniaturansicht" eines Artikelbildes für die Anzeige von Vorschaubildern |
Produktion | Dokument/Bild für Produktion (findet Anwendung beim Drucken Fertigungsauftrag) |
Angebote/Aufträge | Wenn aktiviert, wird dieses Dokument beim Mailen von Angeboten/Aufträgen an das E-Mail angehängt |
Anhang Bestellung | Wenn aktiviert, wird dieses Dokument beim Mailen von Bestellungen an das E-Mail angehängt |
FA-Prüfung | Wenn aktiviert, können diese Dokumente bei der Funktion „Drucken – Dokumente" im Fenster Fertigungsauftrag prüfen ausgedruckt werden |
FA-Verpackung | Wenn aktiviert, können diese Dokumente bei der Funktion „Drucken – Dokumente" im Fenster Fertigungsauftrag verpacken ausgedruckt werden |
Versand | Wenn aktiviert wird dieses Dokument automatisch beim Druck der Versanddokumente aus dem Fenster Verpackung & Versand mit gedruckt. |
Menge halten | Wenn aktiviert wird beim Druck der Versanddokumente dieses Dokument in der Verkaufsmenge des Artikels gedruckt. Werden also 10 Stück eines Artikels verkauft, wird auch dieses Dokument 10 mal gedruckt. |
Organisatorische Einheit | Wenn befüllt ist dieses Dokument nur für die hinterlegte OE gültig |
Sprache | Wenn befüllt ist dieses Dokument nur für die hinterlegte Sprache gültig |
MIME-Beschreibung | Dient dem BMEcat Artikelexport zur Angabe des Typs des Anhangs Beispiel „MD01" |
MIME-Verwendungszweck | Dient dem BMEcat Artikelexport zur Angabe des Verwendungszwecks des Anhangs Beispiel „data_sheet" |
| Infobild | Ist dieser Spalte wir angegeben, welches Bild das "Infobild" des Artikels wird. Es sollte immer nur bei einem Bild zu jedem Artikel die Eigeschaft gesetzt werden. Im SmartCenter im Programmteil Artikelabfrage kann dieses Infobild dann durch betätigen des Bild-Symbols btShowItemInfoImage im Fenster ItemRequest muss über Layout auf Visible=True gestellt werden - dieser ist standardmäßig nicht sichtbar. |
Kataloge

Tabellenspalten: | |
Katalogname | |
Katalogseite | |
Positionsnummer | |
Ordnungsnummer | |
Bilddateiname | |
Text vor Bild | |
Text nach Bild |
Profilierung

Feldbezeichnung | Erklärung |
Auswahlfelder: | |
Zugeordnete Suchkategorien | Kürzel der in Kriterienzuordnung Suchkategorie |
Tabellenspalten: | |
Kriterium | |
Wert |
ARA/ERA

Tabellenspalten: | |
Art | |
Verpackungsklasse | |
Gewicht |
QM
Die Registerkarte QM beinhaltet Felder für das Qualtitätsmanagement.

| Feldbezeichnung | Verpflichtend | Erklärung |
|---|---|---|
| Yield | Angabe des "guten" Anteils in Prozent als Faktor (wird derzeit für die Mindestbestandsberechnung verwendet. Siehe Pflege Mindestbestände) | |
| QS-Status | Dieser Wert dient nur der Information und hat keine funktionale Auswirkung. Die Werte sind über ein Vorgabewerte Fenster auch selbst pflegbar und bei Bedarf erweiterbar. | |
| Eingangsprüfung | Ja (Nur wenn der Prüfauftrag nicht über die Eingabe von Seriennummern erstellt wurde) | Der Typ der Eingangsprüfung: 0 = keine Prüfung erforderlich 1 = verminderte Prüfung 2 = normale Prüfung 3 = verschärfte Prüfung 4 = 100% Kontrolle |
| Prüfschema | Ja | Angabe des Prüfschemas, welches die zu erfassenden Profilierungswerte im Prüfauftrag definiert. Die möglichen Prüfschemas können in einem neuen Grundlagenfenster gepflegt werden. |
| Prüfzeit | Prüfzeit in Minuten (Wenn nicht angegeben, wird der Wert "1" verwendet) | |
| AQL-Level | Ja (Nur wenn der Prüfauftrag nicht über die Eingabe von Seriennummern erstellt wurde) | Die auswählbaren Werte sind auf Basis der ISO/DIN 2859 fix vorgegeben. Ein Wert von 0,065 – bis 6,5 kann ausgewählt werden. |
| Vor-Ort Kontrolle | Definiert, ob es sich um einen prüfungspflichtigen Artikel handelt. | |
| Zusatzkontrolle im Wareneingang | Dieser Haken kann nur aktiviert werden, wenn auch der Haken „Vor-Ort Kontrolle“ gesetzt ist. Definiert, ob es sich um einen prüfungspflichtigen Artikel handelt. |
Prüfungspflichtiger Artikel
Um einen prüfungspflichtigen Artikel handelt es sich dann, wenn die Vor-Ort Kontrolle deaktiviert
oder die Vor-Ort Kontrolle und die Zusatzkontrolle im Wareneingang aktiviert ist.
Zusatzinformationen
Die Registerkarte Zusatzinformationen beinhaltet zusätzliche Informationen zu einem Artikel.

| Feldbezeichnung | Erklärung |
|---|---|
| ABC-XYZ-Analyse | Klasse welche bei der letzten ABC-XYZ-Analyse dieses Artikels vergeben wurde. (z.B.: AX) |
Frei1
Registerkate Frei 1 dient als leere Vorlage für den Fensterdesigner.



















































