Liefervorschlag
Inhalt
Was ist ein Liefervorschlag?
Der Liefervorschlag ermöglicht die Auswahl von Aufträgen zur Kommissionierung sowie die Erstellung und den Druck von Kommissionierlisten und Kommissionsscheinen.
Funktionsübersicht
Im Fenster Liefervorschlag stehen folgende Funktionen zur Verfügung:
Erstellung einer (selektiven) Auftragsübersicht
Auswahl von lieferbaren Aufträgen nach verschiedenen Kriterien. (z.B. Kunden/Verbände, PLZ, Liefertermine, Abrufcodes)
Möglichkeit zur Angabe eines maximalen Kommissioniervolumens je Liefervorschlag.
Anzeige der selektierten Aufträge in Tabellenform.
Bearbeiten der Auftragsselektion
Anzeige von Informationen über die zu liefernden Aufträge in der Auswahlliste. (z.B. lieferbares Volumen in m³ je Auftrag, Wert der lieferbaren Auftragspositionen, Gesamtwert der Aufträge, Liefertermine)
Aufträge, die aufgrund des angegebenen, maximalen Kommissioniervolumens in einem Kommissioniervorschlag zusammengefasst werden können, werden durch das System gesondert gekennzeichnet.
Möglichkeit zur manuellen Abänderung des Systemvorschlags über die in den Liefervorschlag aufzunehmenden Aufträge durch einfachen Mausklick
Liefervorschlag:
Erstellung eines Liefervorschlages aus der Auftragsselektion
Hinzufügen / Entfernen von Aufträgen im Liefervorschlag
Möglichkeit zur Überprüfung und Änderung der vorgeschlagenen Liefermengen je Auftragsposition
Automatische Versandkostenermittlung je Lieferadresse und Vorschlag der günstigsten Versandart
Drucken Kommissionierliste (zur Kommissioniervorbereitung):
Möglichkeit zum Druck einer Kommissionierliste je Liefervorschlag
Andruck der benötigten Gesamtmenge je Artikel (Kumulierung der im Liefervorschlag je Artikel beinhalteten Auftragsmengen)
Andruck eines Hinweises für die Entnahme von einem Vorratslager und Verbringung auf einen Bereitstellungsplatz zur Kommissioniervorbereitung, wenn der Artikel keinen fixen Kommissionierlagerplatz (KO-Platz) zugewiesen hat, oder die auf dem definierten KO-Platz lagernde Menge zu gering ist.
Andruck eines Vorschlags zur Umlagerung von einem Vorratslager auf einen Kommissionierlagerplatz (KO-Platz) aufgrund der zu liefernden Menge, des Bestandes auf dem KO-Platz und der maximal möglichen Einlagerungsmenge auf dem KO-Platz. Es werden die mindestens erforderliche und die maximal mögliche Umlagerungsmenge angedruckt. Drucken von Kommissionsscheinen (zur Einzelkommissionierung):
Erstellung und Druck aller Kommissionsscheine für den Liefervorschlag.
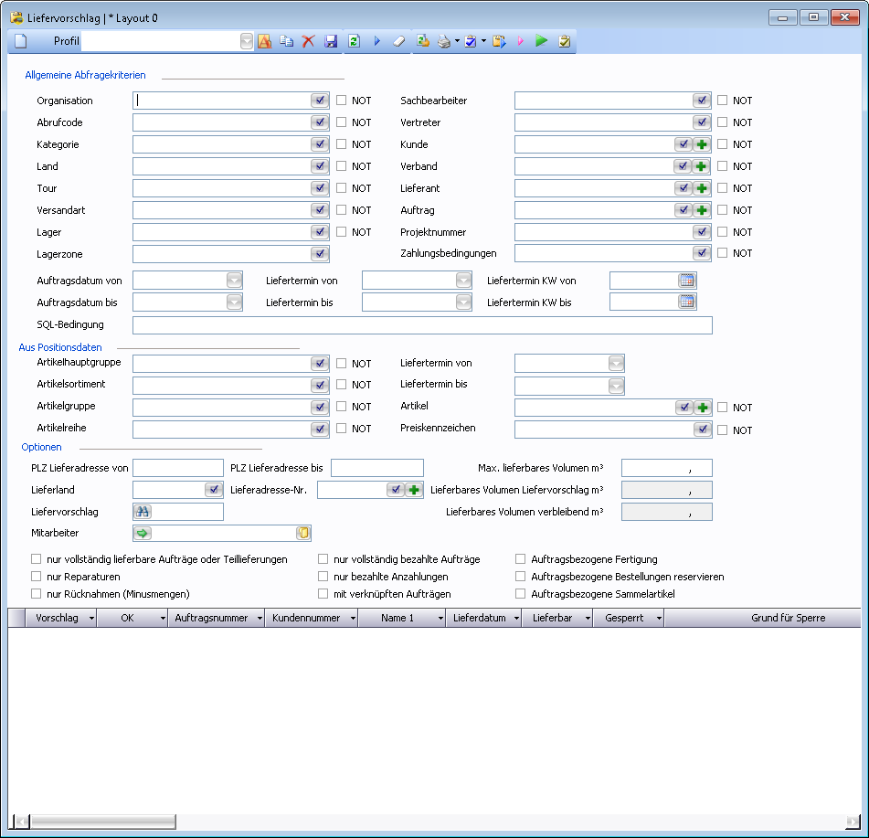
Fenster Liefervorschlag

Symbolleiste
In der Symbolleiste wird für jede Funktion, die im Fenster zur Verfügung steht, ein Symbol zur direkten Anwahl der Funktion (Funktionssymbol) oder ein Symbol für ein PullDown - Menü (Befehlsliste) angezeigt, aus dem der gewünschte Befehl ausgewählt werden kann.
Funktionssymbole
Wenn der Mauszeiger über ein Funktionssymbol geführt wird, wird ein Tooltip mit dem der Name der Funktion angezeigt. – Wenn die Funktion auch durch ein Tastaturkürzel ausgeführt werden kann, wird auch das Tastaturkürzel im Tooltip angezeigt.
Symbol | Tastenkürzel | Tooltip | Beschreibung |
|---|---|---|---|
![]() | [ F5 ] | Abfragen | Mit Abfragen werden die in den Sektionen Abfragebedingung und Optionen eingegebenen Abfragekriterien in einer neuen Abfrage angewendet und das Ergebnis dieser Abfrage im Tabellenteil des Fensters angezeigt. |
![]() | Kein Kürzel | Liefer-vorschlag erstellen | Vergibt eine neue Liefervorschlagsnummer und zeigt diese im Feld Liefervorschlag an. |
![]() | Kein Kürzel | Felder leeren | Leert alle Felder im Abfragefenster. |
![]() | Kein Kürzel | Aufträge mit Priorisierung | Selektiert alle Aufträge, die Positionen beinhalten, bei denen das Kontrollkästchen mit Reservierung für Liefervorschlag aktiviert ist. |
![]() | Kein Kürzel | Kommissio- nierliste drucken | Öffnet das Druckdialogfenster zum Druck der Kommissionierliste mit Möglichkeit zur Druckerauswahl. |
Abholbereite Lieferantenbestellungen | Wird dieses ausgeführt, so öffnet sich das Fenster Sammeldrucktabelle Bestellungen mit aktivierter Optionen "Abholbereit" und deaktivierter Option "Erledigt" (also alle nicht erledigten abholbereiten Bestellungen). Es können dann die Bestellungen direkt aus dem Fenster ausgedruckt werden. |
Funktionsbeschreibung
Zu liefernde Aufträge auswählen
Im ersten Schritt sind die Aufträge auszuwählen, die – ganz oder teilweise - geliefert werden sollen.
Im Abfragebereich stehen dafür viele Abfragekriterien zur Verfügung nach denen bestimmte Aufträge selektiert werden können.
Die Abfragekriterien sind mit UND verknüpft, so dass eine sehr effektive Einschränkung auf bestimmte Aufträge möglich ist.
Zusätzlich ist die Angabe eines maximalen Kommissioniervolumens (= verfügbarer Platz im Kommissionierbereich) möglich, damit ein Liefervorschlag auch tatsächlich in einem Kommissioniervorgang abgearbeitet werden kann.
Mit dem Symbol 
Hinweis: Die Abfrage kann beliebig oft wiederholt werden. Es entsteht dadurch noch KEIN Liefervorschlag.
Abfragebereich
Feld | Beschreibung |
|---|---|
Lagerzone | Hier können einzelne Lagerzonen ausgewählt werden. Wenn Lagerzonen ausgewählt wurden, dann werden ausschließlich die Bestände von Lagerorten, welche den ausgewählten Zonen zugeordnet sind, für die Lieferbarkeit von Aufträgen berücksichtigt. Ein Auftrag kann also nur dann geliefert werden, wenn alle seine zu liefernden Positionen aus den angegebenen Lagerzonen geliefert werden können. |
nur Rücknahmen (Minusmengen) | Ist dieses Kontrollkästchen aktiviert, werden ausschließlich Positionen mit negativen Mengen behandelt und in den Liefervorschlag eingefügt. |
Projektnummer | Hier können eine oder mehrere Projektnummern gewählt werden. Es werden dann nur Aufträge mit diesen Projektnummern in den Liefervorschlag eingefügt. |
Mitarbeiter | Wird hier eine Mitarbeiternummer eingetragen, so wird immer nur EIN Auftrag (plus eventuell verknüpfte Aufträge) für die Kommissionierung vorgeschlagen. Zusätzlich werden die Einschränkungen zur Kommissionierung aus dem Personalstamm angewendet. Wird eine Mitarbeiternummer im Liefervorschlag eingegeben, so wird dieser als "Technisch Zuständig" mit in den Lieferschein übernommen. |
SQL-Bedingung | Hier können manuelle SQL Bedingungen eingetragen werden. Bsp.: and a.kennwort like '%123%'. Mit a. kann auf Spalten der Tabelle ANGEBOTE zugegriffen werden. Wichtig ist, dass das "and" immer der Beginn des Statements ist. Außerdem ist die maximale Länge des Statements derzeit auf 254 Zeichen begrenzt. |
Auftragsbezogene Bestellungen reservieren | Wenn aktiviert, dann wird für jede Auftragsposition geprüft, ob eine verknüpfte Bestellposition vorhanden ist. Gibt es zu einer Auftragsposition eine verknüpfte Bestellposition, so ist diese Position erst lieferbar, wenn die Bestellung eingebucht wurde und wird damit nicht von einem eventuellen Lagerbestand entnommen. Der tatsächliche Lagerbestand des Artikels ist in diesem Fall nicht relevant. |
Auftragsbezogene Sammelartikel | Wenn aktiviert, dann wird für jede Auftragsposition mit einem Sammelartikel geprüft, ob für diese Position auch eine Bestellung erstellt wurde. Wurde keine Bestellung erstellt dann wird der Sammelartikel aus dem "Lagerbestand" geliefert. |
Anzeige Kreditlimit-Überschreitung | Wenn aktiviert, werden alle Aufträge in der Ergebnisliste geprüft, ob das Kreditlimit überschritten wurde und gegebenfalls gekennzeichnet. Der Zeilenkopf wird dann orange eingefärbt und mit dem Tooltip "Kreditlimit überschritten" gekennzeichnet. |
Liefervorschlag erstellen
Im Tabellenteil werden alle Aufträge angezeigt, die die Abfragekriterien erfüllen.
Wenn ein maximales Kommissioniervolumen angegeben wurde, wird bei so vielen Aufträgen das Kontrollkästchen in der Spalte Vorschlag durch das System aktiviert, bis dieses erreicht ist.
Wenn mehr Aufträge in der Auswahl beinhaltet sind, als - durch die Beschränkung des maximalen Kommissioniervolumens vorgegeben - auf einmal kommissioniert werden können, ist bei diesen Aufträgen das Kontrollkästchen in der Spalte Vorschlag deaktiviert.
Der Benutzer kann die gewünschten Aufträge durch Aktivieren des Kontrollkästchens in der Spalte Vorschlag zur Aufnahme in den Liefervorschlag auswählen oder durch Deaktivieren ausschließen.
Mit dem Symbol 
Im Feld Liefervorschlag wird die Nummer des neuen Liefervorschlags angezeigt und im Tabellenteil werden die dem Liefervorschlag zugeordneten Aufträge angezeigt.
Ab TaskCenter Version 4.100.0.0 ist es nicht mehr möglich zwei Liefervorschläge parallel zu erstellen. Das hat den Grund, dass doppelte Auslieferungen verhindert werden sollen.
Teillieferungen von verketteten Aufträgen
Wenn ALLE verketteten Aufträge den Haken TEILLIEFERUNG aktiviert haben, dann werden alle lieferbaren Artikel sofort geliefert
Wenn NICHT ALLE verketteten Aufträge den Haken TEILLIEFERUNG aktiviert haben, dann werden alle verketteten Aufträge so behandelt, als hätten diese TEILLIEFERUNG NICHT aktiviert. Es erfolgt in diesem Fall also nur dann ein Liefervorschlag, wenn ALLE verketteten Aufträge vollständig lieferbar sind.
Temporärartikel
Temporärartikel gelten immer als "lieferbar", werden mit in den Liefervorschlag aufgenommen und auf der Kommissionierliste angedruckt.
Direkte Kosten Artikel
Direkte Kosten Artikel gelten immer als "lieferbar" und werden bei der ERSTEN (Teil-)lieferung eines Auftrags mit in den Liefervorschlag aufgenommen. Direkte Kosten Artikel werden auf der Kommissionierliste nicht angedruckt, da es sich nicht um Kommissionierartikel handelt.
Direkte Kosten Artikel werden unabhängig von etwaigen Einschränkungen der Lagernummer immer im Zuge einer Auftragskommissionierung mit übernommen.
Liefervorschlag bearbeiten
Der Liefervorschlag kann entweder nach Neuanlage sofort weiterbearbeitet werden oder es wird ein bestehender Liefervorschlag zur Bearbeitung ausgewählt.
Im Feld Liefervorschlag kann mit dem Symbol 
Auftrag - Details

Im Tabellenteil kann nach Markieren eines Auftrages aus dem Kontextmenü der Befehl Details das Dialogfenster +++ Details – [Auftragsnummer] geöffnet werden, in dem alle Positionen zum markierten Auftrag angezeigt werden, die noch nicht vollständig geliefert sind. Auftragspositionen, die bereits vollständig ausgeliefert oder überliefert wurden, bzw. die eine negative Auftragsmenge haben, werden nicht angezeigt.
Die Liefermenge je Position kann durch den Benutzer nach Bedarf editiert werden.
Mit dem Symbol 
Durch ein aktiviertes Kontrollkästchen in der Spalte OK wird dem Benutzer angezeigt, dass er die zu liefernden Mengen bereits überprüft und bestätigt hat.
Hinweis: Erst wenn bei allen Aufträgen das Kontrollkästchen in der Spalte OK aktiviert ist, können die Kommissionsliste und die Kommissionsscheine gedruckt werden.
Benutzerrecht "Überlieferungen zulassen": In den Benutzerrechten gibt es das Recht "Überlieferungen zulassen". Wenn dieses gesetzt ist, dann ist es für diesen Benutzer möglich die Liefermenge in den Liefervorschlag Details über die offene Menge (aber nicht über den Bestand am Lager) hinaus zu erhöhen um so den Auftrag zu "überliefern".
Frachtkosten Simulation
Im Tabellenteil kann nach Markieren eines Auftrages aus dem Kontextmenü der Befehl Frachtkosten Simulation das Dialogfenster Frachtkosten Simulation geöffnet werden, in dem die Frachtkosten für den markierten Auftrag bei verschiedenen Speditionen (= Sammelbegriff für Speditionen, Paketdienste, Eisenbahn) kalkuliert werden können.
Es können die hauptsächlich verwendeten Speditionen als Standardspeditionen vorgegeben werden, so dass die Kalkulation für die Standardspeditionen beim Öffnen des Fensters Frachtkosten Simulation automatisch erfolgt und die günstigste Spedition als Vorschlagswert sofort vorgeschlagen wird.
Die Kalkulationsdetails mit den aufgrund der Auftragsdaten errechneten Frachtkosten für alle Standardspeditionen werden im Tabellenteil des Fensters angezeigt.
Aufträge mit der gleichen Lieferadresse werden zusammengefasst kalkuliert, um den niedrigstmöglichen Tarif anzuwenden.
Siehe: LC-TC Frachtkosten Simulation.doc (+++ eigene Überschrift)
Im Feld Günstigste Spedition kann der Benutzer anstatt der vom System vorgeschlagenen Spedition eine andere Spedition auswählen.
Mit dem Symbol 
Hinweis: Erst wenn bei allen Aufträgen ein Eintrag in der Spalte Spedition besteht, können die Kommissionsliste und die Kommissionsscheine gedruckt werden.
Auftrag zu Liefervorschlag hinzufügen
Aus dem Kontextmenü kann mit dem Befehl Neu eine neue Zeile in den Liefervorschlag eingefügt werden. In der neuen Zeile kann in der Spalte Auftragsnummer ein zusätzlicher Auftrag in den Liefervorschlag eingefügt werden.
Auftrag aus Liefervorschlag löschen
Aus dem Kontextmenü kann nach Markieren eines Auftrages mit dem Befehl Löschen der Auftrag aus dem Liefervorschlag entfernt werden.
Liefervorschlag löschen
Im Feld Liefervorschlag - Nr. kann mit dem Symbol 

Hinweis: Liefervorschläge, die vollständig bearbeitet wurden, werden nach dem Druck der Kommissionsscheine durch das System automatisch gelöscht.
Auswahltabelle
Screenshot und Beschreibung der Tabellenspalten
Drucken Kommissionierliste

Feldbezeichnung | Erklärung |
|---|---|
Sortierung nach | Lagerort: Die Kommissionierliste wird nach Hauptentnahmelagerort aufsteigend (wegoptimiert, Spalte SORTIERUNG in LAGERORTE) gedruckt Lagerzone: Die Kommissionierliste wird aufsteigend nach Lagerzone gedruckt. In dieser Variante ist automatisch die Option "nur Entnahmelagerplätze anzeigen" aktiviert. |
mit 0 Positionen | Es werden auch jene Positionen gedruckt, die aktuell nicht lieferbar sind |
Mit Einzelkommissionierlisten | Wenn aktiviert, dann wird der erstellte Liefervorschlag entsprechend der im Feld Gruppierung gewählten Einstellung automatisch in mehrere Einzelkommissionierlisten (=mehrere einzelne Liefervorschläge) gesplittet. |
Gruppierung | Auftragsnummer: Es wird eine eigene Kommissionierliste je Kundenauftrag erstellt Projektnummer: Es wird eine eigene Kommissionierliste je Projektnummer erstellt. Lieferadresse: Es wird eine eigene Kommissionierliste je Lieferadresse erstellt. Sobald in der Lieferadresse das Feld "Name 1" befüllt ist, werden alle Felder aus der Lieferadresse für den Abgleich verwendet. Es müssen ALLE Adressfelder übereinstimmen, um eine Gruppierung zu bilden. |
mit Bezeichnungen aus Stammdaten | Die Artikelbezeichnungen werden nicht aus den Auftragspositionen gelesen sondern aus dem Artikelstamm. Damit werden Positionen kumuliert dargestell, auch wenn deren Bezeichnung im Auftrag abgeändert wurde (z.b. bei Fremdsprachen) |
mit Sollmengen | Es wird zusätzlich zur Entnahmemenge auch die Gesamtbedarfsmenge mit angedruckt |
Nur Entnahmelagerplätze anzeigen | Standardmäßig werden am Druck der Kommissionierliste alle Lagerplätze angezeigt, auf denen der Artikel lagernd ist. Mit diesem Haken werden je Artikel nur die Plätze angezeigt, von denen der Artikel bei der Kommissionierung nun entnommen werden soll. |
Ermittlung der Entnahmelagerorte
Die Ermittlung der Entnahmelagerorte und Mengen erfolgt beim Druck der Kommissionierliste
Standardentnahme
Die Lagerorte werden nach deren SORTIERUNG aufsteigend gereiht und innerhalb der gleichen Sortierung nach dem LAGERORTNAMEN.
Ist die komplette offene Menge auf einem Lagerplatz mit höherer Sortierung verfügbar, so wird die gesamte Menge von diesem Lagerort entnommen (Verhinderung von vielen Einzelentnahmen)
"Entnahme nach Sortierung" und "Entnahme nach FIFO" darf hier nicht aktiviert sein.
Entnahme nach Sortierung
Die Lagerorte werden nach deren SORTIERUNG aufsteigend gereiht und innerhalb der gleichen Sortierung nach dem LAGERORTNAMEN.
Die Entnahmen werden strikt nach dieser Sortierung vorgegeben, auch wenn eine Komplettentnahme auf einem Lagerort mit höherer Sortierung möglich wäre.
Entnahme nach FIFO
Die Lagerorte werden wie folgt gereiht:
LTZ_EINGANG und wenn kein Eingang vorhanden, dann LTZ_BUCHUNG
Aufsteigend nach Bestand
LAGERORTNAME
Bei FIFO wird IMMER in der Reihenfolge der FIFO-Ermittlung entnommen. Auch wenn auf einem Lagerort das gesamte Material verfügbar wäre, so werden doch die davor liegenden Lagerorte zuerst leer geräumt.
Die Entnahme nach FIFO kann je OE aktiviert werden.
Entnahme nach Verpackungseinheiten
Es wird immer zuerst die größtmögliche Verpackungseinheit eines Artikels für die Kommissionierung vorgeschlagen.
Die Entnahme nach Verpackungseinheiten kann je OE aktiviert werden.
Kommissionsscheine / Lieferscheine erstellen
Die Erstellung von Kommissionsscheinen bzw. Lieferscheinen aus dem Fenster Liefervorschlag wird nur verwendet, wenn der Kommissioniervorgang im Lager ohne Scanner-Unterstützung mit dem POLLEX-LC SmartCenter erfolgt.
Informationen zum POLLEX-LC SmartCenter finden Sie hier: Bedienung (SmartCenter)

Als Drucker für den automatischen Druck der erstellten Kommissionsscheine wird der Drucker aus der Druckerzuordnung des Benutzers mit Typ=6 (Kommissionsschein) vorgeschlagen.

Grundlageneinstellungen
Grundlagen Manager (Fenster)

Funktionsbeschreibung
Feld-Bezeichnung | Beschreibung |
|---|---|
Dokumentensperrvariante für Liefervorschläge | Gibt an, ob bei Erstellung von Liefervorschlägen jeweils der gesamte Auftrag oder einzelne Auftragspositionen gesperrt werden. Dies ist hilfreich, wenn ein Auftrag in mehreren Filialen/Lagern gleichzeitig kommissioniert werden soll. 5.22.0.0Diese Einstellung ist ab mx.erp Version 5.22 verfügbar |
Kommissionierliste zwingend für Liefervorschlag | |
Kommissionierung mit Liefervorschlägen | |
Kommissionsscheine mit Textzeilen | |
Kommissionsscheine nur für vollständigen Liefervorschlag | |
Lagerortermittlung aus Liefervorschlägen | Diese Einstellung muss aktiviert werden, wenn im Liefervorschlag die entsprechenden Entnahmelagerorte ermittelt werden sollen. Andernfalls bleiben die vorgegebenen Lagerorte aus dem Auftrag erhalten. |
mit eindeutigem Kommissionierlagerplatz | |
Nur Positionen des ausgewählten Lagers selektieren | Wenn aktiviert, und es wird im Liefervorschlag ein Lager ausgewählt, dann werden nur Positionen in den Liefervorschlag aufgenommen, die diesem Lager entsprechen. |
Prozentsatz des Maximalbestandes ab dem die Kommissionierung direkt vom Bereitstellungslager erfolgt | |
Spedition zwingend für Liefervorschlag | |
Vollständig lieferbare Aufträge automatisch OK | Wenn aktiviert, dann wird bei Erstellung eines Liefervorschlags, das Feld "Ok" automatisch aktiviert, wenn dieser vollständig lieferbar ist - andernfalls muss dies manuell bestätigt werden. |
Strategie für die Warenzuteilung | Standard: Bei Erstellung des Liefervorschlags wird der Lagerbestand 1x ermittelt, und auf die Positionen aufgeteilt, die aktuell im Liefervorschlag enthalten sind. Beispiele: Strategie für Warenzuteilung Wenn eine "Strategie für Warenzuteilung" gewählt wurde, dann werden IMMER ALLE OFFENEN POSITIONEN berücksichtigt, sodass auch, wenn nur 1 Auftrag im Liefervorschlag ausgewählt wurde, dieser trotzdem nicht lieferbar ist, wenn andere Aufträge eine höhere Priorität (je nach Strategie) haben. Auftragsdatum: Das Auftragsdatum ist das Kriterium für die Warenzuteilung. Wenn ein Auftrag früher erstellt wurde, ist dieser auch früher lieferbar. order by a.eea asc, a.nummer asc Gesperrt, Prio, Auftragsdatum: Die Sortierung erfolgt zuerst nach dem Feld "Gesperrt" (nicht gesperrte Aufträge werden nach vor gereiht), dann nach "Priorität" (0=Niedrig ... 3=hoch) und dann nach Auftragsdatum (wer zuerst bestellt, bekommt zuerst). order by nvl(a.gesperrt,0) asc, nvl(a.prio,0) desc, a.eea asc, a.nummer asc Lieferdatum, Auftragsdatum: Die Reihung erfolgt zuerst nach Lieferdatum, dann nach Auftragsdatum. order by nvl(a.lieferdatum,nvl(p.gew_l_datum,nvl(p.l_datum,a.eea))) asc, a.eea asc, a.nummer asc Gesperrt, Prio, Lieferdatum, Auftragsdatum: Die Sortierung erfolgt zuerst nach dem Feld "Gesperrt" (nicht gesperrte Aufträge werden nach vor gereiht), dann nach "Priorität" (0=Niedrig ... 3=hoch), dann nach Lieferdatum und dann nach Auftragsdatum (wer zuerst bestellt, bekommt zuerst). order by nvl(a.gesperrt,0) asc, nvl(a.prio,0) desc, nvl(a.lieferdatum,nvl(p.gew_l_datum,nvl(p.l_datum,a.eea))) asc, a.eea asc, a.nummer asc Mit Bestellung ,Lieferdatum, Auftragsdatum: Gleiche Reihenfolge wie Lieferdatum, Auftragsdatum, jedoch werden Aufträge, aus denen eine Bestellung erstellt wurde, vorgezogen. Das Lieferdatum wird dabei über folgende Logik ermittelt: Ist das Lieferdatum des Auftragskopfteiles befüllt, so wird dieses Datum verwendet. Ansonsten wird das GEWÜNSCHTE Lieferdatum der Position verwendet. Ist dieses auch nicht befüllt, so wird das MÖGLICHE Lieferdatum der Position verwendet. Ist dieses auch nicht befüllt, so wird das AUFTRAGSDATUM aus dem Kopfteil verwendet. |
Zusammenhängende Fenster für den Liefervorschlag (Geschäftsprozesse-Manager)
Im 

Kategorie | Fenstername | Beschreibung |
Auftragsbearbeitung | Reports.DeliveryProposal | Liefervorschlag |
Auftragsbearbeitung | Reports.DeliveryProposalDetails | Liefervorschlag - Details |
Suche | SearchForms.SearchDeliveryProposal | Suche Liefervorschlag |
Auftragsbearbeitung | PrintDocuments.PrintDeliveryProposalItemList | Drucken - Liefervorschlag Artikelliste |
Häufig gestellte Fragen
Warum ist ein Artikel nicht lieferbar, obwohl dieser lagernd ist?
Mögliche Lösungen:
Der Artikel ist möglicherweise in einem offenen Kommissionsschein enthalten
Die Warenzuteilung ist in den Grundlageneinstellungen aktiv bzw. ein anderer Auftrag erhält die Ware aufgrund dieser Warenzuteilung zuerst


