Point-S Key Account Fehlerbehebung
Inhalt
Abfrage von fehlerhaften Rechnungen, die nicht an Point-S versendet werden können
Zur Abfrage der fehlerhaften Rechnungen bzw. um festzustellen, ob es überhaupt fehlerhafte Rechnungen gibt, öffnen Sie im TaskCenter über die Navigationsleiste Zusatzprograme, Edifact, Export Rechnungen Warteschlange das Fenster „Export Rechnungen Warteschlange"

Gehen Sie anschließend wie folgt vor:
- Bei Exportiert-Status "Fehlerhaft" auswählen
- Bei Akzeptiert-Status "ALLE" auswählen
- Freigegebene Rechnungen "ALLE" auswählen
- Schnittstelle "ALLE" auswählen
- Org. Einheit auswählen
- Aktualisieren (F5) ausführen
- Es werden die nicht versendeten Rechnungen an Point-S angezeigt
- Wenn Sie mit der Maus in dem Feld Export-Status auf das gelbe Symbol klicken, wird Ihnen der Ablehnungsgrund angezeigt

Fehlermeldung „Fehlerhaft"
Folgende Fehlermeldungen sind momentan bekannt
FEHLERMELDUNG |
Die Genehmigungsnummer ist zu lang, diese darf max. 20 Zeichen enthalten! |
Es muss für eine Übertragung immer genau 1 Auftrag und mind. 1 Lieferschein vorhanden sein! |
Fehlender Wert für die Übermittlung an Point-S! Bitte prüfen Sie "Bezeichnung1 fehlt bei Artikelposition 2, Artikelnummer: " |
Fehlender Wert für die Übermittlung an Point-S! Bitte prüfen Sie "Kilometerstand ( =REPARATUR.USER5 )" |
Fehlender Wert für die Übermittlung an Point-S! Bitte prüfen Sie "Point-S-Kundennummer = Diese wird beim Kunden 507937 ( INTERLEASING GESELLSCHAFT MBH ) in der Lieferantennummer hinterlegt ( zB: D10000 )." |
[Point-S-ErrorCode: 304 [ Die Rechnung wurde nicht angenommen, weil diese bereits übertragen wurde! Bitte kontaktieren Sie die Point-S-Zentrale, um die Übertragung der Rechnung freizuschalten! ] |
Kilometerstand 0 ("0") ist kein gültiger Wert! |
Übertragung von Artikelnummer "…." ( ) nicht möglich, da kein EAN hinterlegt ist! |
[Point-S-ErrorCode: 202 [ Field:CustomerRefDocumentID Error: Value is too long ] |
Die Bestellnummer im Auftrag "1234567" ist zu lang - diese darf max. 20 Zeichen enthalten! |
[Point-S-ErrorCode: 202 [ Field:PaymentDueDate Error: Missing mandatory value ] |
Behebung von Fehlermeldungen
Die Genehmigungsnummer ist zu lang, diese darf max. 20 Zeichen enthalten!
- Rechnungsnummer aufrufen und Angebots-/Auftragsnummer suchen (Folgedokumente)
- Angebote/Aufträge aufrufen
- Karteikarte Reparatur
- Feld Freigabenummer prüfen (prüfen ob am Ende evtl. ein Leerzeichen vorhanden ist)
- Wenn der Fehler behoben ist, wird die Rechnung aus der Warteschlange über WpfInterfaces automatisch erneut versendet

Es muss für eine Übertragung immer genau 1 Auftrag und mind. 1 Lieferschein vorhanden sein!
- In der Rechnung kann über Folgedokumente geprüft werden, ob ein Auftrag und/oder ein Lieferschein vorhanden ist
- Sollte der Auftrag und/oder der Lieferschein nicht vorhanden sein, muss dieser nachträglich hinzugefügt werden
- Wenn der Fehler behoben ist, wird die Rechnung aus der Warteschlange über WpfInterfaces automatisch erneut versendet

Fehlender Wert für die Übermittlung an Point-S! Bitte prüfen Sie "Bezeichnung1 fehlt bei Artikelposition 2, Artikelnummer: "
- In Rechnungspositionen die Position suchen und im Feld Bezeichnung1 prüfen
- Sollte es sich um eine Textzeile handeln, ist zu prüfen, ob diese benötigt wird und ggf. in Bezeichnung1 ein Eintrag vorgenommen werden
- Wird die Textzeile nicht benötigt, kann diese auch gelöscht werden
- Wenn der Fehler behoben ist, wird die Rechnung aus der Warteschlange über WpfInterfaces automatisch erneut versendet

Fehlender Wert für die Übermittlung an Point-S! Bitte prüfen Sie "Kilometerstand ( =REPARATUR.USER5 )"
Kilometerstand 0 ("0") ist kein gültiger Wert!
- Rechnungsnummer aufrufen und Angebots-/Auftragsnummer suchen (Folgedokumente)
- Angebote/Aufträge aufrufen
- Karteikarte Reparatur
- Feld KM-Stand prüfen
- Wenn der Fehler behoben ist, wird die Rechnung aus der Warteschlange über WpfInterfaces automatisch erneut versendet

Fehlender Wert für die Übermittlung an Point-S! Bitte prüfen Sie "Point-S-Kundennummer = Diese wird beim Kunden 507937 ( INTERLEASING GESELLSCHAFT MBH ) in der Lieferantennummer hinterlegt ( zB: D10000 )."
- Kundenstamm aufrufen
- Karteikarte Allgemein
- Feld Lieferanten-Nr. auf gültigen Eintrag prüfen
- Falls keine Lieferanten-Nr. vorhanden ist, bei Point-S anfragen
- Wenn der Fehler behoben ist, wird die Rechnung aus der Warteschlange über WpfInterfaces automatisch erneut versendet

Point-S-ErrorCode: 304 [ Die Rechnung wurde nicht angenommen, weil diese bereits übertragen wurde!
Bitte kontaktieren Sie die Point-S-Zentrale, um die Übertragung der Rechnung freizuschalten! ]
- Fenster Export Rechnungen Warteschlange aufrufen
- Bei Exportiert-Status "ALLE" auswählen
- Bei Akzeptiert-Status "ALLE" auswählen
- Freigegebene Rechnungen "ALLE" auswählen
- Schnittstelle "ALLE" auswählen
- Org. Einheit auswählen
- Aktualisieren (F5) ausführen
- In dem Fenster Export Rechnungen Warteschlange prüfen (nach Rechnungsnummer sortieren), ob die Rechnungsnummer bereits übertragen wurde und evtl. der Akzeptiert-Status mit einem weißen Haken auf einem grünen Feld versehen ist (genehmigt)
- Sollte die Rechnung noch nicht genehmigt sein, Kontakt mit Point-S-Zentrale aufnehmen

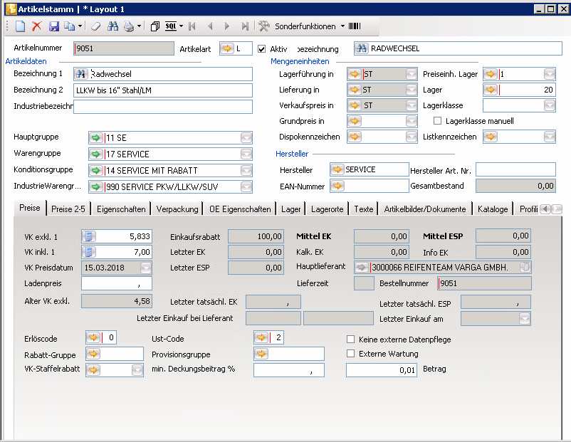
Übertragung von Artikelnummer "…." ( ) nicht möglich, da kein EAN hinterlegt ist!
- Artikelstamm aufrufen
- Feld EAN-Nummer prüfen bzw. EAN-Nummer eintragen
- Wenn der Fehler behoben ist, wird die Rechnung aus der Warteschlange über WpfInterfaces automatisch erneut versendet

Point-S-ErrorCode: 202 [ Field:CustomerRefDocumentID Error: Value is too long ]
- Rechnungsnummer aufrufen und Angebots-/Auftragsnummer suchen (Folgedokumente)
- Angebote/Aufträge aufrufen
- Karteikarte Zusätze
- Feld Bestellnummer prüfen
- Es dürfen nur max. 20 Zeichen eingetragen werden
- Wenn der Fehler behoben ist, wird die Rechnung aus der Warteschlange über WpfInterfaces automatisch erneut versendet

Die Bestellnummer im Auftrag "1234567" ist zu lang - diese darf max. 20 Zeichen enthalten!
- Angebote/Aufträge aufrufen
- Karteikarte Zusätze
- Feld Bestellnummer prüfen
- Es dürfen nur max. 20 Zeichen eingetragen werden
- Wenn der Fehler behoben ist, wird die Rechnung aus der Warteschlange über WpfInterfaces automatisch erneut versendet

Point-S-ErrorCode: 202 [Field:PaymentDueDate Error: Missing mandatory value ]
- Rechnungsnummer aufrufen und bei dem Feld Zahlung auf dem orangen Pfeil klicken
- In dem Fenster Zahlungsbedingungen, die Zahlung (Kürzel) aus der Rechnung prüfen
- Sollte es wie im Screenshot bei Kürzel 0-0-7 einen Eintrag ohne Wert geben, muss mindestens in einem Feld der Wert > 0 sein
- Ist der Wert eingegeben, kann die Rechnung anschließend aus der Warteschlange exportiert werden

Bereits an Point-S versendete, aber abgelehnte Rechnungen abfragen
Zur Abfrage der fehlerhaften Rechnungen bzw. um festzustellen, ob es überhaupt fehlerhafte Rechnungen gibt, öffnen Sie im TaskCenter über die Navigationsleiste Zusatzprograme, Edifact, Export Rechnungen Warteschlange das Fenster „Export Rechnungen Warteschlange"

Gehen Sie anschließend wie folgt vor:
- Bei Exportiert-Status "Alle" auswählen
- Bei Akzeptiert-Status "Zurückgewiesen" auswählen
- Bei Freigegebene Rechnungen "Alle" auswählen
- Bei Schnittstelle "Alle" auswählen
- Org. Einheit auswählen
- Aktualisieren (F5) ausführen
- Es werden die abgelehnten Rechnungen von Point-S angezeigt
- Wenn Sie mit der Maus in dem Feld Akzeptiert-Status auf das gelbe Symbol klicken, wird Ihnen der Ablehnungsgrund angezeigt
- Bitte achten Sie darauf, das Sie bei diesen Fehlern, nur die Schnittstelle Point-S kontrollieren

Fehlermeldung Zurückgewiesen
Folgende Fehlermeldungen sind momentan bekannt
Fehlermeldungen |
Übertragen - abgelehnt pointS |
Übertragen - abgelehnt pointS Aufpreis-Montagekosten ohne Service-Kit? |
Übertragen - abgelehnt pointS Der für den Artikel … ermittelte Preis von … EUR stimmt nicht mit dem Sollpreis von … EUR (Diferrenz: … EUR) überein.Der für den Artikel 'KA RDKS Aufpreis Montage ' ermittelte Preis von … EUR stimmt nicht mit dem Sollpreis von … EUR (Diferrenz: … EUR) überein. |
Übertragen - abgelehnt pointS Eingangs- Ausgangskontrolle erst ab … km möglich. |
Übertragen - abgelehnt pointS Erste Bank zahlt nur Neureifenpaket OHNE Altreifenentsorgung! Freigabe fehlt |
Übertragen - abgelehnt pointS Es existiert keine kundenbezogene Kondition für den Artikel ['KA Neureifenpaket mit Altreifenent. ']. zahlt nur ohne Altreifenentsorgung. |
Übertragen - abgelehnt pointS Falsch verknüpft!! KZ gehört zu UniCredit |
Übertragen - abgelehnt pointS Freigabe fehlt |
Übertragen - abgelehnt pointS Freigabe für Reparatur fehlt und Havarieschein vom Kunden unterschrieben sollte per Mail gekommen sein OT |
Übertragen - abgelehnt pointS Freigabenr fehltBei Erste Bank, nur Neureifenpaket OHNE Altreifenentsorgung |
Übertragen - abgelehnt pointS Freigabenummer für Reifenschaden und Havarieschein fehlt |
Übertragen - abgelehnt pointS Havarie fehltPreis Depotpaket lose ist … |
Übertragen - abgelehnt pointS Havarie und FGNR fehlt |
Übertragen - abgelehnt pointS Havarieschein und FGNF |
Übertragen - abgelehnt pointS nur 1 x Saisonwechsel |
Übertragen - fehlerhaft Der Artikel ['PKW REIFENREPERATURPAKET inkl.Montage+Radwechsel+Wuchten'] ist im Artikelstamm nicht vorhanden oder es existiert keine Vereinbarung. Korrigieren Sie den Artikel oder setzen Sie sich mit der Point-S Zentrale Key Account in Verbindung. |
Übertragen - abgelehnt pointS RDKS |
Übertragen - abgelehnt pointS RDKS Servicekit ??? |
Übertragen - abgelehnt pointS RDKS Montagekosten ohne Service Kit? |
Übertragen - abgelehnt pointS RDKS Ware fehlt |
[Übertragen - abgelehnt pointS PDF fehlt |
Behebung der Fehlermeldung von Point-S
- Da diese Ablehnung von der Point-S kommt, bitten wir Sie sich direkt mit der Point-S Zentrale in Verbindung zu setzen
- Wenn der Fehler behoben ist, können Sie die Rechnung/en aus dem Fenster Export Rechnungen Wartechlange versenden
- Rufen Sie dafür das Fenster Export Rechnungen Wartechlange auf
- Bei Exportiert-Status "Alle" auswählen
- Bei Akzeptiert-Status "Zurückgewiesen" auswählen
- Bei Freigegebene Rechnungen "Alle" auswählen
- Bei Schnittstelle "Alle" auswählen
- Org. Einheit auswählen
- Aktualisieren (F5) ausführen
- Geänderte Rechnungsnummer suchen (evtl. nach Rechnungsnummer sortieren)
- Markieren Sie die Zeile/n die Sie versenden möchten
- Mit der rechten Maustaste wird Ihnen ein Auswahlfenster angezeigt
- Exportieren auswählen
- Wählen Sie Markierte Datensätze exportieren aus (falls Sie alle Datensätze versenden möchten, dann Alle Datensätze exportieren auswählen)

- Es erscheint ein Meldungsfenster
- Wenn Sie die Rechnung/en versenden möchten, dann auf Ja klicken
- Wenn Sie die Rechnung/en nicht versenden möchten, dann auf Nein klicken

- Nach dem Bestätigen der Meldung "Möchten Sie die Status-Abfrage für … Rechnungen starten?" erscheint ein Kreis mit dem Prozentsatz, wie weit die Übertragung vorangeschritten ist

- Nachdem die Rechnung/en exportiert wurden, öffnet sich eine Textbox
- Aus der Textbox können Sie entnehmen, wieviele Rechnungen akzeptiert, zurückgewiesen oder ohne Status versendet wurden

- Hier liegt ein technischer Grund für die Ablehnung vor. Bitte senden Sie eine Email an support@pollex-lc.com, mit der Rechnungsnummer und dem Ablehnungsgrund
Fehlermeldung nicht aufgelistet
Wenn eine Fehlermeldung nicht aufgelistet ist, senden Sie bitte eine Email an support@pollex-lc.com, mit der Rechnungsnummer und dem Meldungsgrund